- 5.12.12.19.1. Connection points in general
- 5.12.12.19.2. Defining the device orientation
- 5.12.12.19.3. Device type determination
- 5.12.12.19.4. Set Electrical Connections (CNS_CP|4|3) exemplified with a terminal
- 5.12.12.19.5. Class "Electrical Connection" (CNS_CP|4|3) -> Attribute "Connection EclassSymbolMap"
- 5.12.12.19.6. Class "Electrical Connection" (CNS_CP|4|3) -> Attribute "Connection Name Equivalences"
- 5.12.12.19.7. Particularities at connectors
- 5.12.12.19.8. Mounting Description (CNS_CP|4|7)
- 5.12.12.19.9. Mounting Point (CNS_CP|4|6)
- 5.12.12.19.10. Associated Part [CNSELEK|5|4]
- 5.12.12.19.11. Test in PARTdataManager
- 5.12.12.19.12. Most frequent error sources
In this training document you will get information on how to add electrical classifications to electrical devices in PARTproject.
We assume that the project already exists, and the 3D model, table are created correctly.
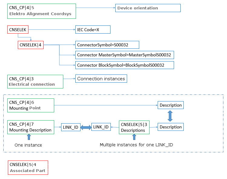
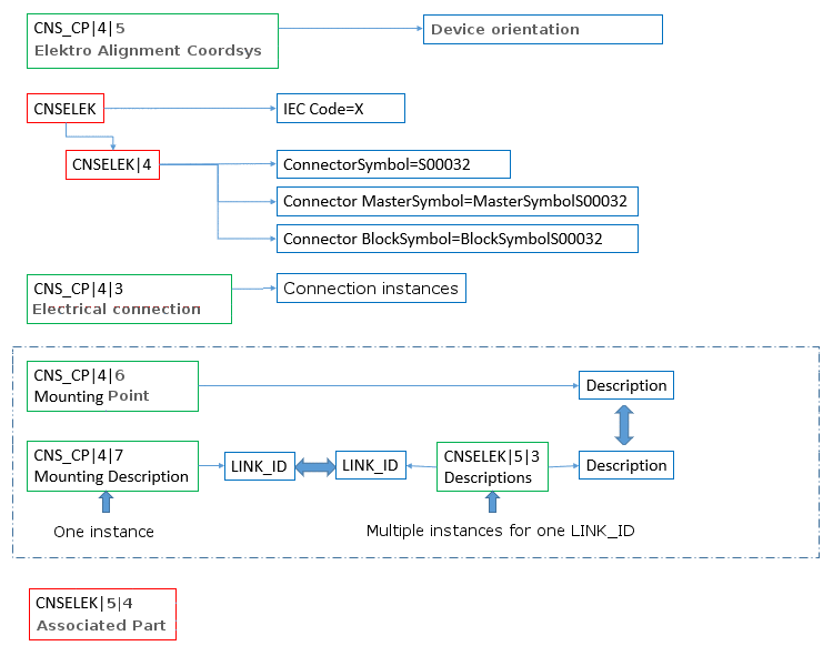
Following diagram gives an overview on the used classes.
Some classes will be assigned to devices globally, others will be assigned to connection points (as can be seen from the class prefix CNS_CP.

