The dialog window is divided in the following areas:
In the Variable DB column you can see column names how they are applied to the database.
New applied columns get the same name as PARTsolutions internal variable name (Variable column) as default-value, by which they are applied to database, too.
![]() | Note |
|---|---|
This name could be changed user-defined, but it is not recommended. Pay attention, that exactly this name is used for all operations within PARTlinkManager and PARTadmin. | |
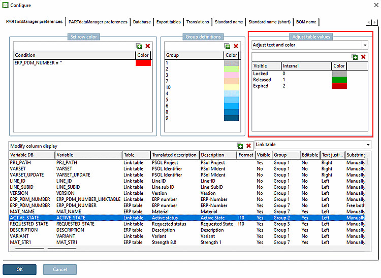
Define Condition: e.g. ERP_PDM_NUMBER='' (standard setting)
Those datasets, which have no entry in the „ERP_PDM_NUMBER“ field, are displayed in red in the PARTlinkManager.
Define Color: Click on the color and change it in the "Color" window.
For details see Section 4.9.7, “ Background color for ERP/PDM columns / plinkcommon.cfg -> Block [GROUP_COLORS] -> Key GROUP<number> ”.
For details see Section 4.9.1, “ Adjust table values -> Adjust text / plinkcommon.cfg -> Block [MAPPING_<COLUMN_NAME>] - Key for visible text ”.
For details see Section 4.9.2, “ Adjust table values -> Adjust color / plinkcommon.cfg -> Block [COLMAPPING_<variable name>] - Key COLORCODE<number> ”.
For details see Section 4.9.3, “ Adjust table values -> Adjust text and color / plinkcommon.cfg -> Block [MAPPING_<variable name>] -> Key for visible text ”.
For details see Section 4.9.4, “ Adjust table values -> Adjust color with condition / plinkcommon.cfg -> Block [COLMAPPING_<column name>] -> Key "COLORCOND<number>" ”.
For details see Section 4.9.5, “ Adjust table values > Set bitmap / plinkcommon.cfg -> Block [BMPMAPPING_<column name>] -> Key "BMPCODE<number>" ”.
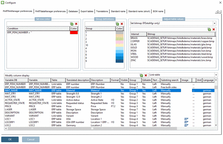
Set bitmap with condition (PDataMgr only)
For details see Section 4.9.6, “ Adjust table values -> Set bitmap with condition / plinkcommon.cfg -> Block [BMPMAPPING_<column name>] -> Key "BMPCOND<number>" ”.
In the Modify column display dialog area all Link table columns are listed underneath each other and can be configured in this view.
See Section 4.10, “ Modify column display - plinkcommon.cfg -> Block [LINKDBFIELDS] ”.


![[Note]](https://webapi.partcommunity.com/service/help/latest/pages/jp/partsolutions_admin/doc/images/note.png)



