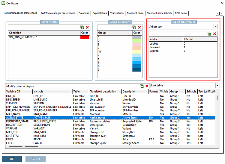
4.9.1.  Adjust table values -> Adjust text / plinkcommon.cfg -> Block [MAPPING_<COLUMN_NAME>] - Key for visible text

With the help of the option Adjust text you can set text to be displayed in the standard color "black".

The setting applies for PARTdataManager and PARTlinkManager as well.

Setting in configuration file $CADENAS_SETUP/plinkcommon.cfg:

Block [MAPPING_<variable name>], key name is the displayed text, value is the internal value.

Example 1:

[MAPPING_ACTIVE_STATE]
Locked="0"
Released="1"
Expired="2"

Example 2:

[MAPPING_ACTIVE_STATE]
0="0"
1="1"
2="2"

Setting in user interface under PARTlinkManager -> Extras menu -> Configure dialog box -> PARTlinkManager preferences tab -> Adjust table values -> Adjust text:

Exampe for ACTIVE_STATE: The internal values stand for locked (0), released (1) und expired (2). The respective visible value is displayed in black color.

Display in PARTdataManager

Display in PARTlinkManager

Values can be manually changed in PARTlinkManager -> Context menu of row(s) -> Set fields

Values can be manually changed in PARTlinkManager -> Context menu of row(s) -> Set fields