At projects "project3.prj", "project5.prj", "project6.prj" and "project7.prj" project and standard number (NN) has been renamed, in addition directory and standard name (NB) is adjusted.
But even such complex changes are recognized and assigned by the Update Manager [Update manager].
If projects or rows are missing in the new version, you can recognize this by an empty column under New data record [New dataset].
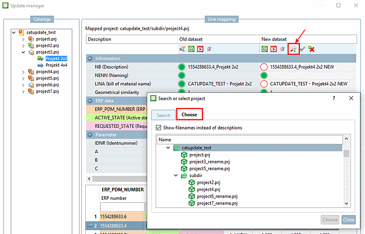
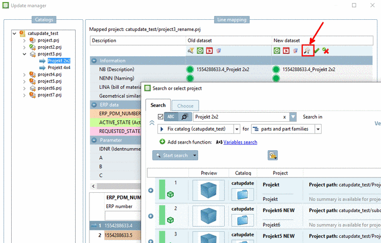
For projects that could not be mapped or if an incorrect project was assigned, use the search function Search project
and search for a similar sounding project name or similar values.
Enter variables and values of the old dataset. If you know an order number which is shown in any column, you can also search with this.
Double-click on the desired search result.
-> The new project is displayed under Line assignment [Line mapping] -> Assigned project.
The values are entered under New data record [New dataset]. (If you have double-clicked at project level, you may need to adjust the table row)
Confirm the assignment by clicking on the green checkmark
.-> The respective confirmation message appears.
Furthermore a green checkmark is displayed in the index tree on the edited project line.
Another option to find the appropriate dataset is to open the new index tree in parallel to the old index tree and to search via the directory structure.
Double-click on the appropriate project.
-> The values of a standard line are entered in the New data record [New dataset] or Selected data record [Selected dataset] column.
Confirm the assignment by clicking on the green checkmark
. Proceed in the same way with the other
project lines.
In clear cases, you can use the context menu command Change target project to assign a different project directly.
-> The Select project [Choose project] dialog box opens.
Select the desired project in the index tree and confirm by clicking .
Mapping was possible for project3, although the project name has changed. You can see the name of the old project in the index tree and the name of the new project under Line mapping -> Assigned project.





![[Tip]](https://webapi.partcommunity.com/service/help/latest/pages/jp/partwarehouse/doc/images/tip.png)
![[Note]](https://webapi.partcommunity.com/service/help/latest/pages/jp/partwarehouse/doc/images/note.png)


