会社案内及び グループ企業の案内等
部品メーカー向け次世代型3Dビジュアル検索エンジン
製品及びソリューションのサポートページへはこちらから
facebookやtwitterソーシャルメディア等
製品・サービスについてのお問合せは こちらから
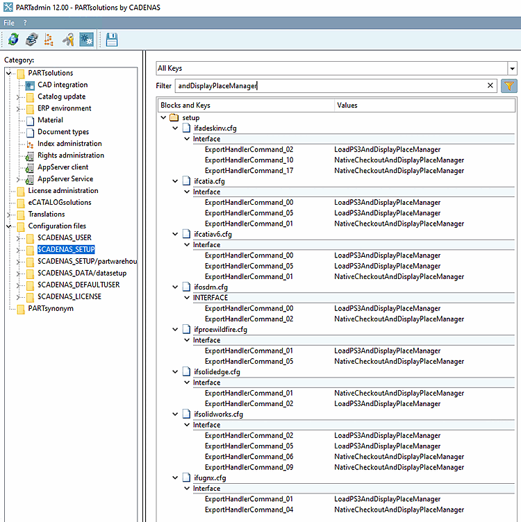
In order to disable the placement dialog do the following:[94]
In ifXXX.cfg (XXX equals CAD name), exchange all keys LoadXYZAndDisplayPlaceManager by LoadXYZAndPlace.
ifXXX.cfg
[94] #137449