When updating catalogs from time to time for example, then already existing catalog data is not deleted (depending on settings), but each version's file names get a timestamp extension.[12]
You can determine the number of saved versions for both the online and offline installation. The setting is made under PARTadmin -> Catalog update -> Online or Offline -> Versions.
|
No version of a catalog will be deleted. | |
|
All older catalog versions will be deleted except for the newest one. | |
|
Choose how many versions you want to keep. If you enter "1" here, this will have the same effect as the Keep only the new version [Only keep the new version] option. Please regard that the set value is 2 or higher. Especially when updating with LinkDB connection (ERP integration) this is urgently recommended.[a] | |
| Save original files of current version |
If you activate this option, the index management creates " backup files " of the latest catalog version. These can be recognized in the directory tree by the extension "original" . This is useful if you use eCATALOGsolutions to make changes to the current parts but want to keep the original version for security reasons. |
[a] When replicating CADENAS_DATA from one to another location this setting is required. | |
By default, the PARTdataManager always displays the latest version. However, in the context menu at project level, you can also load the older versions into the part view [Part view] or into the part comparison [Part comparison] and thus check the table and 3D view.
All project files are saved with a version number at file level.
The versions in PARTlinkManager are displayed in the PSOL Project column.[13]
You can find detailed information on this under Section 4.15, “ Catalog update with ERP integration ”.
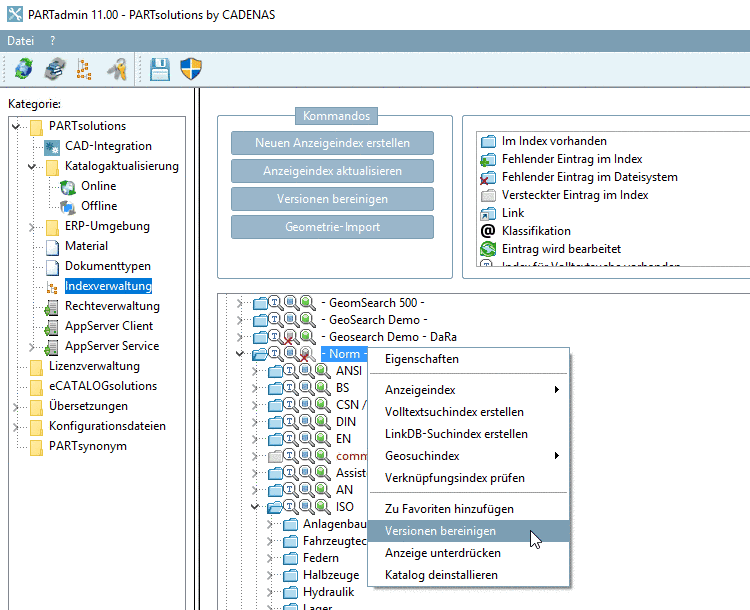
You can delete not needed versions later.
To do this, go to PARTadmin -> Index management [Index administration] -> Context menu command at catalog level -> Clean up versions [Cleanup versions]. See Section 1.4.3.6.6.9, “ Cleanup versions ”.
You had previously selected the Keep all option. Now open the dialog and select the Number of versions option. Restrict to the number of versions still required.
For an update with LinkDB connection, make sure that the option Keep all or Number of versions >=2 (default = 2) is selected in the Versions dialog area. You will find the setting option for both the offline and online versions.
You can find detailed information on this under Section 4.15, “ Catalog update with ERP integration ”.





![call up "Clean up versions [Cleanup versions] "](https://webapi.partcommunity.com/service/help/latest/pages/jp/partsolutions_admin/doc/resources/img/img_c6ddec29b1e3438bb8441048e210ebf1.png)
![Clean up versions [Cleanup versions] " dialog box](https://webapi.partcommunity.com/service/help/latest/pages/jp/partsolutions_admin/doc/resources/img/img_7fa859b1801241c89f466ce99ade24a5.png)