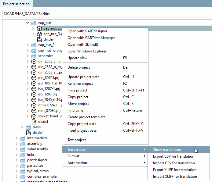
When clicking on the context menu command Show translations, all translations of the selected directory or project will be listed in the dialog box compare files.
In the dialog compare files you get notes about differently translated terms.
When clicking "Close" the dialog box Translation is opened.
![]() | Tip |
|---|---|
Sort the terms according to the source language and widen the columns. Then you will find different translations quickly. | |
Once the compare has finished, the dialog Translation is displayed.
Meaning of the individual columns
The far left column lists the original terms, i.e. the terms defined when the project was created (internal identifier).
The language version used if no language is selected (generally English) is saved under default.
In the remaining columns, terms can be translated into the respective language.
The number of displayed columns depends on the entry under General -> Settings for the catalog -> Catalog available in the languages. See Section 5.9.2.4, “Menu item Settings for the catalog (display on catalog level) ”.
In the far right column the respective term's Source is displayed like Standard name, BOM name, Project value, etc.
When opening the list field Source top right, you can define the desired sources explicitly.
In the case of Media Variables, the entries are in the column Variable. In this case, the entry in the column Source is "Media(Html)" or "Media(Text)".
Simply drag the column with Drag and Drop to the desired position.
Click on the drag point between the columns and drag the width to the desired position.
Manual filling of a table cell:
Simply click into the respective field and insert the desired term.
Context menu command in column header:
Sort column: The sorting happens according to the selected column.
In the same-named dialog box you select the source language (Column, copied from), and the target language (Column to copy to [default is the language of the selected column]).
If you wish to overwrite existing values, also activate the Overwrite existing values option.
The expressions in light grey lettering are existing translations which are already used in other directories and which PARTproject has "noted". They are simply suggestions and may either be overwritten or entered permanently with context menu command Accept suggestion (for a single field) or Use suggestions (for a whole column).
In the dialog box Replace texts dialog box you can search for a specific term in the currently marked column and then replace it by another one.
Context menu commands in a cell:
Use original value: The value from the "Original" column is copied (1. column on the left).
If a text has already been translated before (meaning in another project), it is suggested with grayed out color in the cell.
When clicking Accept suggestion, the text is taken into the project and now displayed in black.
Call the context menu command over the translation target language.
In the case of Media Variables "Media(Html)", HTML can be used and the dialog box contains the tabbed pages Text view and HTML view.
On the left side, under Translated languages, select the desired tabbed page.
On the right side translate in the input field Translate to: <target language>.
Copy translation: Copies the current value into the clipboard.
Insert translation: Enters the copied value in the desired cell.
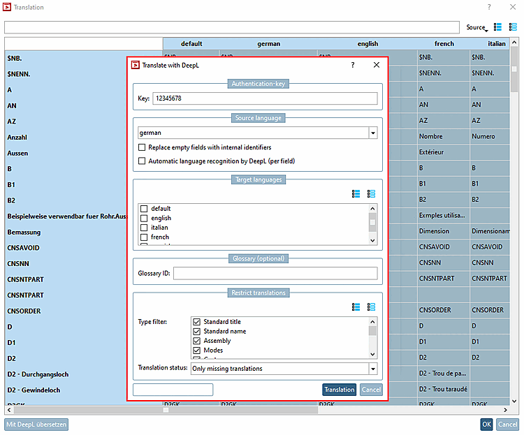
Translate with DeepL: Use the integrated translation service.
Translation with DeepL is fee-based. You need an Authentication-key.
In the index tree, select the desired level (catalog | directory | project).
Click on the button . (If the button is grayed out, the selected area is "read-only".)
Target languages: Select one or more languages via check box.
Restrict translations: Determine which types shall be translated.
-> Translated terms are marked in orange.
-> $xyz variables are not to be translated.
-> Exactly same terms are only translated once by DeepL and then distributed to related cells.
Check the single translations. You can manually correct anytime.
If translations are missing, possibly choose another Source language or the option Replace empty fields with internal identifiers.
Finally confirm with . Only then the translated terms are saved.




![[Tip]](https://webapi.partcommunity.com/service/help/latest/pages/jp/installation_ecatalogsolutions/doc/images/tip.png)











