3.1.17.6.1.2. Context menu commands in detail

[Note]Note

Without a special note, the respective command is displayed at project level.

3.1.17.6.1.2.1.  Open

Click on Open to open the next lower directory level. For objects (individual parts/assemblies), the system switches to the parts view and loads the object.

3.1.17.6.1.2.2.  Versions

If you have kept the old versions when installing the catalog, you can open the old versions via the submenu of Versions or add them to the component comparison [Part comparison].

Add all versions [Add all versions to part compare] to the component comparison:

-> The project versions are loaded in the Component comparison [Part comparison] dialog box.

The versions are identical in regard to geometry.

The versions are identical in regard to geometry.

Information on the component comparison [Part comparison] can be found at Section 3.1.6.10, “ Part comparison.

3.1.17.6.1.2.3.  Go to class

For classified parts, you will find the Jump to class [Go to class] command in the context menu and the corresponding classes (one or more) in the submenu.

Click on a classification [Classification] to open the corresponding part on the Classifications tab page. You can now compare all parts with the same classification.

Part open in the class selection [Classes]

Part open in the class selection [Classes]

3.1.17.6.1.2.4.  Part information

The information provided when creating/modifying a project (part/part group) (storage location, name, author, etc.) can be called up in the Part information window:

  • Standard number

  • Description

  • Company

  • Last change

  • Unit

  • Path [Directory]

  • Project type

If the project is classified, the classifications [Classifications] are also displayed here.

Click on a link to open the part in the part selection [Part selection], in the classification structure.

Part information

Part information

Result after clicking on the link "23-11-01-02" (screw, flat, internal drive) in the "Parts information" window

Result after clicking on the link "23-11-01-02" (screw, flat, internal drive) in the "Parts information" window

3.1.17.6.1.2.5.  Release Notes

This command is available at supplier catalogs on catalog level.

3.1.17.6.1.2.6.  Search in the catalog / Search in the directory

This menu item contains (maximum) the following subitems:

With the following context menu commands, the corresponding dialog box for the search method is called up first, after which the search can be carried out. The directory to be searched is already set as a filter (see under Search in ).

3.1.17.6.1.2.7.  Part comparison

Component comparison: Load as 1st component [Compare parts: Load as first part] | Component comparison: Load as 2nd component [Compare parts: Load as second part] | Component comparison: Add component [Part compare: Add part]

These commands are available at project level and within the search results. Use this to load components into the component comparison [Part comparison].

Detailed information on this can be found under Section 3.1.6.10, “ Part comparison.

3.1.17.6.1.2.8.  Sort by geometric similarity

The command is only available in the table.

Especially in own part catalogs, where heterogeneous parts with quite different look are collected in a classification project, sorting of the table by geometrical similarity is helpful.

Example from an own part catalog with 3D preview and geometrical fingerprints

Example from an own part catalog with 3D preview and geometrical fingerprints

  1. In the table, select a reference part.

  2. Call up the Sort by geometric similarity command in the context menu of the row.

3.1.17.6.1.2.9.  Geometrical search for this part

Click on the command to automatically execute Geometric search (3D).

[Note]Note

If you click on the .. . [.. in new Tab] in new tab [.. in new Tab] instead of on the command itself, the search results are displayed on a new tab page instead of on the main tab page, so that you can quickly compare different results.

-> -The search part is displayed in the area of search methods.

Detailed information on Geometric search (3D) can be found at Section 3.1.6.4.6, “ Geometric search (3D).

3.1.17.6.1.2.10.  Partial search for this part

The command is only available at project level. The selected part is displayed in the Partial search dialog box.

Select the desired features.

Click on Apply and Search [Commit and Search] to execute the search immediately.

[Note]Note

If you click on the .. . [.. in new Tab] in new tab [.. in new Tab] instead of on the command itself, the search results are displayed on a new tab page instead of on the main tab page, so that you can quickly compare different results.

Detailed information on partial search [Partial search] can be found at Section 3.1.6.4.7.4.2, “ Automatically create and modify sketches from 3D ”.

3.1.17.6.1.2.11.  Sketch search for this part

The command is only available at project level. The view sketches are automatically created and displayed in the Import drawing dialog box.

Execute the search with OK.

-> The sketches of the search part are displayed in the area of search methods.

Click on the link Sketch search (2D) to open the sketcher and modify the individual sketches as required.

Click on Apply and Search [Commit and Search] to execute the search immediately.

[Note]Note

If you click on the .. . [.. in new Tab] in new tab [.. in new Tab] instead of on the command itself, the search results are displayed on a new tab page instead of on the main tab page, so that you can quickly compare different results.

Detailed information on the sketch search (2D) [Sketch search (2D)] can be found at Section 3.1.6.4.7.4.2, “ Automatically create and modify sketches from 3D ”.

3.1.17.6.1.2.12.  Cloud Navigation Search

The command is only available at project level. The relevant component is transferred to the Cloud Navigator as a root node and the Geometric search (3D) search method is executed immediately.

[Note]Note

The other searches such as full text search [Full-text search], variable search [Variables search], sketch search (2D) [Sketch search (2D)] and topology search [Topology search] must be carried out via the search methods dialog area. The color search [Color Search] is not available for the Cloud Navigator.

Detailed information on the CloudNavigator search [CloudNavigator Search] can be found at Section 3.1.6.11, “ Cloud Navigator.

3.1.17.6.1.2.13.  Add to favorites

You can save frequently used directories or projects using the context menu command Add to favorites on the Favorites tab page.

You will find the context menu command Add to favorites on the Catalogues [Catalogs], Symbols, Details, Classes, History, Analyses and Search results tab pages.

"Add to favorites [Add to favorites] " for example under "Catalogues [Catalogs] " or "Symbols [Symbols] "

"Add to favorites [Add to favorites] " for example under "Catalogues [Catalogs] " or "Symbols [Symbols] "

Proceed as follows:

  1. Select the project or directory that you would like to add to the favorites.

  2. Click on the context menu command Add to favorites.

  3. -> The Add to favorites dialog box opens.

    The existing directory structure is displayed in the dialog box.

    You now have the following options:

    • Select the desired directory in the directory tree or, if required, create [Create directory] additional directories beforehand using Create directory.

    • Select the desired storage path in the list field under History.

      The history of the target folder is also saved each time it is saved.

  4. Finally, confirm with OK.

    -> Your selection is now available on the Favorites tab page.

Exporting [Export favorites] favorites / Importing favor [Import favorites] ites

On the Favorites tab page, you will find the Export favorites / Import favor [Import favorites] ites commands at directory level.

This means you can easily transfer your personal favorites to another computer or share them with colleagues.

3.1.17.6.1.2.14.  Copy

Copy: ...copies the selected object.

[Note]Note

In order to insert a copied object, open the context menu (right-click) and click on Insert.

The command is only available under Favorites and Analyses.

3.1.17.6.1.2.15.  Copy projects to the clipboard

Copy project to clipboard (for search results ): For example, the name in the Project column

3.1.17.6.1.2.16.  Hide project / Hide directory

...deletes the selected project/directory from the directory tree.

[Note]Note

The directory/project can be included in the structure again via PARTadmin (see Section 1.4.3.6.4, “Meaning of icons and display in the index tree ” in ENTERPRISE 3Dfindit (Professional) - Administration).

3.1.17.6.1.2.17.  Rename directory

[Note]Note

The context menu command is only available under Favorites or in your own catalogs.

To rename a directory, select it and choose Rename directory in the context menu.

3.1.17.6.1.2.18.  Create new directory

[Note]Note

The context menu command is only available under Favorites or in your own catalogs.

To set up a folder or an entire directory structure below the selected directory, select Create new directory in the context menu.

-> The New directory dialog box opens.

Enter the desired name and confirm with OK.

3.1.17.6.1.2.19.  Create document project

[Note]Note

Document projects can now be created in self-created catalogs.

In document projects, you can attach additional information (e.g. dimension sheets) to a project. Common file formats in this context are *.html, *.pdf and *.doc.

  1. First select a directory to add the document project.

  2. Click Create document project in the context menu.

    --> The Add document window shows up.

  3. Make the following settings:

    • Name for the project file: (used internally).

    • Description: ...appears as the title of the document in the PARTdataManager interface.

    • Document file: Storage location of the document.

      Here exemplified "pdf". Further usual formats are e.g. "html" and "doc".

    • Preview : Location of the preview symbol

    • Open with: Use the Browse button ... to select the desired program.

      [Note]Note

      do not forget %1 at the end of the path! (placeholder for the file)

      For English-language operating systems, quotation marks must also be used ( "%1 ").

Result:

3.1.17.6.1.2.20.  Analysis
  • Create analysis...

    Using the context menu command Analysis -> Create analysis. [Create analysis...].. you can execute the following functions:

    • Make-or-buy [Make or Buy]

      Comparison: Own part <-> purchased part

      For which components is know-how available, which components can be procured externally?

      The Make-or-Buy [Make or Buy] function allows you to search any other directories (manufacturer catalogs ) for identical or similar parts on the basis of a selected directory (e.g. with any number of own parts, possibly the individual parts of a complex assembly).

      The Make or Buy Report helps you decide whether you want to manufacture parts yourself or buy them in.

    • Suppliers

      Comparison: purchased part <-> purchased part

      In the course of manufacturer consolidation or standardization the comparison of purchased parts is interesting.

      The similarity comparison is primarily carried out on a geometric basis. An interesting feature is the additional textual search for references to standard parts.

    • Cost Mockup [Cost mockup]

      Comparison: purchased part <-> purchased part

      Should the manufacturer comparison explicitly include the cost side is to be highlighted, select the Cost Mockup Report.

      The Cost Mockup [Cost mockup] Report also provides the prices of search and comparison parts (and, if required, information from any other table columns) so that you can carry out a rough cost calculation on this basis.

    Information on this can be found under Section 3.1.13.1, “ Make-or-buy, cost mockup and supplier analysis.

  • Create duplicate analysis...

    You can use the duplicate analysis [Duplicate Analysis] to search a selected directory with subdirectories for duplicates.

    Information on this can be found at Section 3.1.13.2, “ Duplicate Analysis.

  • Analyses management...

    In the Analysis management [Manage analyses] dialog box, you will find a list of analyses that have already been created, allowing you to open individual analyses.

    Information on this can be found at Section 3.1.13.4.7, “ Analysis management - Call up created analyses again later ”.

  • Document scan comments...

    [Note]Note

    The command is only displayed on the Document scan tab page.

    In the context menu of each directory and project, you will find the command Document scan comments [Document scan comments...] under Analysis.... [Document scan comments...] This allows you to communicate across departments.[117]

    Information on this can be found under Section 3.1.12, “ Document scan / Analyses.

3.1.17.6.1.2.21.  Generate image data/preview images in batch run

[Note]Note

Two basic functions are available via the Generate image data/preview images command:

  1. Generate preview [Generate previews] s:

    You can generate the preview images used internally in the program. See Section 3.1.17.6.1.2.21.1, “ Generate previews.

  2. Export image data [Export images]:

    You have the option of exporting larger quantities of components at directory level in any export format to a specified target directory. See Section 3.1.17.6.1.2.21.2, “ Export images.

[Note]Note

The file export per batch run is only possible with the respective License!

The function is available at project and directory level both in PARTdataManager as well as in PARTproject are available:

  • Call in PARTdataManager

    PARTdataManager -> Generate image data/preview images

    PARTdataManager -> Generate image data/preview images

  • Call in PARTproject

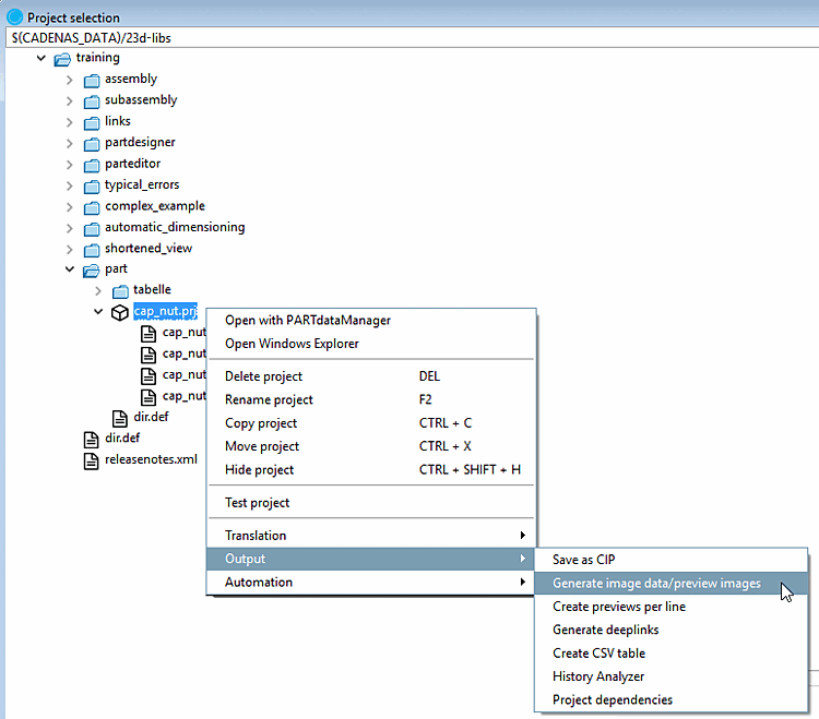
    Project selection -> Context menu at directory or project level -> Output -> Generate image data/preview images

    Project selection -> Context menu at directory or project level -> Output -> Generate image data/preview images

To create preview images in the batch run, proceed as follows:

  1. Select a directory or project.

  2. Select Generate image data/preview images in the context menu.

    --> The Export image data [Export images] dialog box opens.

In the following the setting options are explained in detail:

3.1.17.6.1.2.21.1.  Generate previews

Previews (thumbnails) are displayed in various places.

  • A preview image is stored in the part selection [Part selection] for the catalog, directory and project level in each catalog.

  • Previews are also displayed under Part view -> Links.

In the following the complete procedure for preview image creation is explained.

3.1.17.6.1.2.21.1.1. Launch

The function is available at project and directory level both in PARTdataManager [118]as well as in PARTproject is available:

  • Call in PARTdataManager

    Part selection -> Context menu at directory or project level -> Generate image data/preview images

    Part selection -> Context menu at directory or project level -> Generate image data/preview images

  • Call in PARTproject

    Project selection -> Context menu at directory or project level -> Output -> Generate image data/preview images

    Project selection -> Context menu at directory or project level -> Output -> Generate image data/preview images

    [Note]Note

    PARTdataManager must be installed.

3.1.17.6.1.2.21.1.2. Preferences

3.1.17.6.1.2.21.1.2.1.  Standard options " tab page

  • Export mode:

    Select the Generate previews option.

  • Source directory

    The source directory is automatically given. Usually the field entries do not change.

    Using Browse ... you can adjust the path if required.

    • With subdirectories

      You may also include the subdirectories for creating preview images.

    • With hidden projects

      You can include hidden projects for the preview generation optionally.

  • Format / Version

    In the list field, select the desired format. You have three formats available for creating a preview image: PNG, Maxwell Render, POV-Ray.

    • PNG

      If PNG is selected under Format, the Export in PNG format dialog page opens after confirming the settings with OK.

      A detailed description of the settings can be found under Section 3.1.9.3.1, “BMP GIF JPEG PNG TIFF ”.

    • Maxwell Render

      If Maxwell Render is selected under Format, the Export in Maxwell Render format dialog page opens after confirming the settings with OK.

      A detailed description of the settings can be found under Section 3.1.9.3.3, “Maxwell Render 3D ”. If the selection Transfer to server is made under Render [Rendering], the generation is carried out using the PARTrenderManager module, which is also described in this section.

    • POV-Ray

      Generate your preview images in the highest quality with POV-Ray Rendering.

      [Note]Note

      For POV-Ray preview images you need your own license!

      If POV-Ray is selected under Format, the Export in POV-Ray format dialog page opens after confirming the settings with OK.

      A detailed description of the settings can be found under Section 3.1.9.3.4, “POV-Ray 3D ”.

  • Version: Not required for generating previews [Generate previews]

  • Preview:

    • Mode:

      From the list field, select whether the batch run is to access project or directory level or both.

      • Projects

        Previews are only generated for projects. Previews for directories remain unaffected.

      • Projects and directories

        First, previews for projects are generated (anew), then these are used for the directory level.

      • Directories

        The existing previews are used.

    • View: Select the desired perspective for the preview images in the list box.

      • Isometric

      • Dimetric

      • Trimetric

      • Top

      • Bottom

      • Front

      • Back

      • Right

      • Left

      • Angle entry

        See also View / Export -> Rotation tab page.

    • Automatic alignment [Automatic equal alignment]:

      All parts are oriented to the X axis with their longest side. If there are two "longest" sides, then one side is randomly selected.

    • Replace preview of the main folder

      The option is only active if either Projects and directories or Directories is selected under Mode.

    • Generate preview per line

      Generate main project preview

      [Note]Note

      You can only use either Generate preview per line or Generate main project preview in ONE run. If you require both options, you must perform a separate generation for each.

When all settings have been made, please press OK.

[Warning]Warning

When creating a new preview image, the existing is overwritten.

[Note]Note

If the new preview image does not appear immediately, first go up one up and then return to the changed project.

In any case, the created (or changed) preview images are displayed after a restart of PARTdataManager are displayed.

3.1.17.6.1.2.21.1.2.2.  View / Export " tab page
  • View:

    The View dialog area is deactivated by default.

    To activate, please place a checkmark in the Define cutting plane checkbox.

    In the list field, select the desired sectional plane and offset.

  • Rotation:

    The Rotation dialog area is only active if the Angle input [Angle entry] selection has been made on the Standard options [Default options] tab page under Preview -> View.

  • The Export dialog area is deactivated when Generate previews is selected.

Export mode: Generate previews

Export mode: Generate previews

When all settings have been made, please press OK.

[Warning]Warning

A newly created preview image overwrites the old one!

[Note]Note

If the new preview image does not appear immediately, first go up one up and then return to the changed project.

In any case, the created (or changed) preview images are displayed after a restart of PARTdataManager are displayed.

3.1.17.6.1.2.21.1.2.3.  Advanced " tab page

Log file:

Storage location of log file for the export procedure.

The default path entered points to your personal user directory. You can use Browse ... you can change the path.

Export mode: Generate previews -> "Advanced [Extended] " tab page

Export mode: Generate previews -> "Advanced [Extended] " tab page

When all settings have been made, please press OK.

[Warning]Warning

A newly created preview image overwrites the old one!

[Note]Note

If the new preview image does not appear immediately, first go up one up and then return to the changed project.

In any case, the created (or changed) preview images are displayed after a restart of PARTdataManager are displayed.

3.1.17.6.1.2.21.1.3. Alternative: Create preview images externally and then import

The externally created preview images (*.png) are saved in PARTproject by importing them [Import] at directory or project level.

Import preview images on directory level

Import preview images on directory level

Import preview images on project level

Import preview images on project level

Detailed information can be found on Section 5.9.12, “Tabbed page: Picture ” in eCATALOG 3Dfindit.

3.1.17.6.1.2.21.2.  Export images

The Export image data [Export images] option is used to export image data in a specific file format to a specified target directory in a batch run. The following file formats are available: Animated GIF, BMP, GIF, JPEG , Maxwell Render, PNG, POV-Ray, QR Code, TIFF.

Depending on the launched CAD all native and neutral formats in addition. (For this, a batch license is required.)

In the following the setting options are explained in detail:

3.1.17.6.1.2.21.2.1.  Standard options " tab page
  • Export mode:

    Select the Export files option.

  • Source directory

    The source directory is automatically given. Normally you don't have to change the field entries.

    Using Browse ... you can adjust the path if required.

    • With subdirectories

      Optionally, you can include the subdirectories for creating the preview images.

    • With hidden projects

      Optionally, you can include hidden projects for creating the preview images.

Export mode -> Export files

Export mode -> Export files

  • Format / Version

    Select the desired format in the list field (the format can be specified for certain formats using Version ).

    The following file formats are available: Animated GIF, BMP, GIF, JPEG , Maxwell Render, PNG, POV-Ray, QR Code, TIFF. Depending on the CAD started, all native and neutral formats are also available. Compare the formats that can be selected in the PARTdataManager export [Export] menu. Detailed information on the export formats can be found under Section 3.1.9, “ Export to various file formats (without 3Dfindit interface) ”.

  • Preview:

    • Mode:

      This setting remains inactive in the "Export files [Export files] " export mode [Export mode].

    • View: Select the desired perspective for the preview images in the list box.

      • Isometric

      • Dimetric

      • Trimetric

      • Above [Top]

      • Below [Bottom]

      • Front

      • Rear [Back]

      • Right

      • Links [Left]

      • Angle input [Angle entry]

        See also Rotation.

    • Replace preview of the main folder

    • Create preview per line [Generate preview per line]:

      Only active if the Generate previews option is selected.

3.1.17.6.1.2.21.2.2.  View / Export " tab page
  • View:

    The View dialog area is deactivated by default.

    To activate, please place a checkmark in the Define cutting plane checkbox.

    Select the desired cutting plane and distance in the list box.

  • Rotation:

    The Rotation dialog area is only active if the Angle input [Angle entry] selection has been made on the Standard options [Default options] tab page under Preview -> View.

Export mode: Generate previews

Export mode: Generate previews

  • Export:

    • Specify a target directory for the export files using Browse ... to specify a target directory for the export files.

    • With subdirectories

      You can include subdirectories for the generation of the export files optionally.

    • Process [Process only one row per project] only one line per project:

      Limit the read table lines to one characteristic per project file.

    • Process value ranges:

      Project files with value ranges can be split by specifying an increment [Stepping width]. If this option is deactivated, only the currently set value (i.e. a characteristic) is read out.

      [Note]Note

      Do not select a step size that is too small, otherwise there will be too many characteristics!

    • Names for exported files

      Select the desired option for the naming rule in the list box.

      The file name of the export file is composed according to the defined syntax. You can find some examples in the list field:

      E.g. standard designation NB, followed by view name VIEWNAME (e.g. front view) and the file extension SUFFIX . You can of course change this composition to suit your requirements.

When all settings have been made, please press OK.

[Note]Note

After restarting PARTdataManager the created (or changed) preview images are displayed.

3.1.17.6.1.2.21.2.3.  Advanced " tab page

On the Advanced [Extended] tab page, the Log file and CSV filter dialog areas are only active by default if the Export files option is selected as the export mode [Export mode].

  • Log file

    Storage location of the text file in which the export process is logged.

    The default path entered points to your personal user directory. You can use Browse ... you can change the path.

Export mode: Export files -> "Advanced [Extended] " tab page

Export mode: Export files -> "Advanced [Extended] " tab page

When all settings have been made, please press OK.

[Note]Note

After restarting PARTdataManager, the created (or changed) preview images are displayed.

3.1.17.6.1.2.22.  Edit with PARTproject
[Note]Note

This command is only available in the developer mode.

Detailed information on this can be found under Section 1.7.4.3.3.1, “ Key "IsAdmin" - User mode ” in ENTERPRISE 3Dfindit (Professional) - Administration.

Edit with PARTproject: ...starts PARTproject.

In PARTproject changes can be made to the project.

Detailed information can be found at Chapter 5, PARTproject in eCATALOG 3Dfindit.

3.1.17.6.1.2.23.  Classification Wizard

See Section 1.3.7, “ Classification Wizard ” in PARTwarehouse.




[117] Comments are stored in a shared index, the so-called "Shared Index", to support cross-departmental work (purchasing).

[118] Only in developer mode. Detailed information on setting the mode can be found under Section 1.7.4.3.3.1, “ Key "IsAdmin" - User mode ” in ENTERPRISE 3Dfindit (Professional) - Administration.