5.8.2.1.15.4.  Generate image data/preview images in batch run

[Note]Note

Two basic functions are available via the Generate image data/preview images command:

  1. Generate preview [Generate previews] s:

    You can generate the preview images used internally in the program. See Section 5.8.2.1.15.4.1, “ Generate previews.

  2. Export image data [Export images]:

    You have the option of exporting larger quantities of components at directory level in any export format to a specified target directory. See Section 5.8.2.1.15.4.2, “ Export images.

[Note]Note

The file export per batch run is only possible with the respective License!

The function is available at project and directory level both in PARTdataManager as well as in PARTproject are available:

  • Call in PARTdataManager

    PARTdataManager -> Generate image data/preview images

    PARTdataManager -> Generate image data/preview images

  • Call in PARTproject

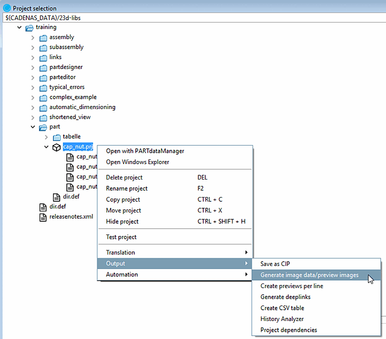
    Project selection -> Context menu at directory or project level -> Output -> Generate image data/preview images

    Project selection -> Context menu at directory or project level -> Output -> Generate image data/preview images

To create preview images in the batch run, proceed as follows:

  1. Select a directory or project.

  2. Select Generate image data/preview images in the context menu.

    --> The Export image data [Export images] dialog box opens.

In the following the setting options are explained in detail:

5.8.2.1.15.4.1.  Generate previews

Previews (thumbnails) are displayed in various places.

  • A preview image is stored in the part selection [Part selection] for the catalog, directory and project level in each catalog.

  • Previews are also displayed under Part view -> Links.

In the following the complete procedure for preview image creation is explained.

5.8.2.1.15.4.1.1. Launch

The function is available at project and directory level both in PARTdataManager [21]as well as in PARTproject is available:

  • Call in PARTdataManager

    Part selection -> Context menu at directory or project level -> Generate image data/preview images

    Part selection -> Context menu at directory or project level -> Generate image data/preview images

  • Call in PARTproject

    Project selection -> Context menu at directory or project level -> Output -> Generate image data/preview images

    Project selection -> Context menu at directory or project level -> Output -> Generate image data/preview images

    [Note]Note

    PARTdataManager must be installed.

5.8.2.1.15.4.1.2. Preferences

5.8.2.1.15.4.1.2.1.  Standard options " tab page

  • Export mode:

    Select the Generate previews option.

  • Source directory

    The source directory is automatically given. Usually the field entries do not change.

    Using Browse ... you can adjust the path if required.

    • With subdirectories

      You may also include the subdirectories for creating preview images.

    • With hidden projects

      You can include hidden projects for the preview generation optionally.

  • Format / Version

    In the list field, select the desired format. You have three formats available for creating a preview image: PNG, Maxwell Render, POV-Ray.

    • PNG

      If PNG is selected under Format, the Export in PNG format dialog page opens after confirming the settings with OK.

      A detailed description of the settings can be found under Section 3.1.9.3.1, “BMP GIF JPEG PNG TIFF ” in ENTERPRISE 3Dfindit (Professional) - User.

    • Maxwell Render

      If Maxwell Render is selected under Format, the Export in Maxwell Render format dialog page opens after confirming the settings with OK.

      A detailed description of the settings can be found under Section 3.1.9.3.3, “Maxwell Render 3D ” in ENTERPRISE 3Dfindit (Professional) - User. If the selection Transfer to server is made under Render [Rendering], the generation is carried out using the PARTrenderManager module, which is also described in this section.

    • POV-Ray

      Generate your preview images in the highest quality with POV-Ray Rendering.

      [Note]Note

      For POV-Ray preview images you need your own license!

      If POV-Ray is selected under Format, the Export in POV-Ray format dialog page opens after confirming the settings with OK.

      A detailed description of the settings can be found under Section 3.1.9.3.4, “POV-Ray 3D ” in ENTERPRISE 3Dfindit (Professional) - User.

  • Version: Not required for generating previews [Generate previews]

  • Preview:

    • Mode:

      From the list field, select whether the batch run is to access project or directory level or both.

      • Projects

        Previews are only generated for projects. Previews for directories remain unaffected.

      • Projects and directories

        First, previews for projects are generated (anew), then these are used for the directory level.

      • Directories

        The existing previews are used.

    • View: Select the desired perspective for the preview images in the list box.

      • Isometric

      • Dimetric

      • Trimetric

      • Top

      • Bottom

      • Front

      • Back

      • Right

      • Left

      • Angle entry

        See also View / Export -> Rotation tab page.

    • Automatic alignment [Automatic equal alignment]:

      All parts are oriented to the X axis with their longest side. If there are two "longest" sides, then one side is randomly selected.

    • Replace preview of the main folder

      The option is only active if either Projects and directories or Directories is selected under Mode.

    • Generate preview per line

      Generate main project preview

      [Note]Note

      You can only use either Generate preview per line or Generate main project preview in ONE run. If you require both options, you must perform a separate generation for each.

When all settings have been made, please press OK.

[Warning]Warning

When creating a new preview image, the existing is overwritten.

[Note]Note

If the new preview image does not appear immediately, first go up one up and then return to the changed project.

In any case, the created (or changed) preview images are displayed after a restart of PARTdataManager are displayed.

5.8.2.1.15.4.1.2.2.  View / Export " tab page
  • View:

    The View dialog area is deactivated by default.

    To activate, please place a checkmark in the Define cutting plane checkbox.

    In the list field, select the desired sectional plane and offset.

  • Rotation:

    The Rotation dialog area is only active if the Angle input [Angle entry] selection has been made on the Standard options [Default options] tab page under Preview -> View.

  • The Export dialog area is deactivated when Generate previews is selected.

Export mode: Generate previews

Export mode: Generate previews

When all settings have been made, please press OK.

[Warning]Warning

A newly created preview image overwrites the old one!

[Note]Note

If the new preview image does not appear immediately, first go up one up and then return to the changed project.

In any case, the created (or changed) preview images are displayed after a restart of PARTdataManager are displayed.

5.8.2.1.15.4.1.2.3.  Advanced " tab page

Log file:

Storage location of log file for the export procedure.

The default path entered points to your personal user directory. You can use Browse ... you can change the path.

Export mode: Generate previews -> "Advanced [Extended] " tab page

Export mode: Generate previews -> "Advanced [Extended] " tab page

When all settings have been made, please press OK.

[Warning]Warning

A newly created preview image overwrites the old one!

[Note]Note

If the new preview image does not appear immediately, first go up one up and then return to the changed project.

In any case, the created (or changed) preview images are displayed after a restart of PARTdataManager are displayed.

5.8.2.1.15.4.1.3. Alternative: Create preview images externally and then import

The externally created preview images (*.png) are saved in PARTproject by importing them [Import] at directory or project level.

Import preview images on directory level

Import preview images on directory level

Import preview images on project level

Import preview images on project level

Detailed information can be found on Section 5.9.12, “Tabbed page: Picture ”.

5.8.2.1.15.4.2.  Export images

The Export image data [Export images] option is used to export image data in a specific file format to a specified target directory in a batch run. The following file formats are available: Animated GIF, BMP, GIF, JPEG , Maxwell Render, PNG, POV-Ray, QR Code, TIFF.

Depending on the launched CAD all native and neutral formats in addition. (For this, a batch license is required.)

Since possible errors are logged in a log file, the export capability of PARTsolutions parts can be tested in advance.

In the following the setting options are explained in detail:

5.8.2.1.15.4.2.1.  Standard options " tab page
  • Export mode:

    Select the Export files option.

  • Source directory

    The source directory is automatically given. Normally you don't have to change the field entries.

    Using Browse ... you can adjust the path if required.

    • With subdirectories

      Optionally, you can include the subdirectories for creating the preview images.

    • With hidden projects

      Optionally, you can include hidden projects for creating the preview images.

Export mode -> Export files

Export mode -> Export files

  • Format / Version

    Select the desired format in the list field (the format can be specified for certain formats using Version ).

    The following file formats are available: Animated GIF, BMP, GIF, JPEG , Maxwell Render, PNG, POV-Ray, QR Code, TIFF. Depending on the CAD started, all native and neutral formats are also available. Compare the formats that can be selected in the PARTdataManager export [Export] menu. Detailed information on the export formats can be found under Section 3.1.9, “ Export to various file formats (without 3Dfindit interface) ” in ENTERPRISE 3Dfindit (Professional) - User.

  • Preview:

    • Mode:

      This setting remains inactive in the "Export files [Export files] " export mode [Export mode].

    • View: Select the desired perspective for the preview images in the list box.

      • Isometric

      • Dimetric

      • Trimetric

      • Above [Top]

      • Below [Bottom]

      • Front

      • Rear [Back]

      • Right

      • Links [Left]

      • Angle input [Angle entry]

        See also Rotation.

    • Replace preview of the main folder

    • Create preview per line [Generate preview per line]:

      Only active if the Generate previews option is selected.

5.8.2.1.15.4.2.2.  View / Export " tab page
  • View:

    The View dialog area is deactivated by default.

    To activate, please place a checkmark in the Define cutting plane checkbox.

    Select the desired cutting plane and distance in the list box.

  • Rotation:

    The Rotation dialog area is only active if the Angle input [Angle entry] selection has been made on the Standard options [Default options] tab page under Preview -> View.

Export mode: Generate previews

Export mode: Generate previews

  • Export:

    • Specify a target directory for the export files using Browse ... to specify a target directory for the export files.

    • With subdirectories

      You can include subdirectories for the generation of the export files optionally.

    • Process [Process only one row per project] only one line per project:

      Limit the read table lines to one characteristic per project file.

    • Process value ranges:

      Project files with value ranges can be split by specifying an increment [Stepping width]. If this option is deactivated, only the currently set value (i.e. a characteristic) is read out.

      [Note]Note

      Do not select a step size that is too small, otherwise there will be too many characteristics!

    • Names for exported files

      Select the desired option for the naming rule in the list box.

      The file name of the export file is composed according to the defined syntax. You can find some examples in the list field:

      E.g. standard designation NB, followed by view name VIEWNAME (e.g. front view) and the file extension SUFFIX . You can of course change this composition to suit your requirements.

When all settings have been made, please press OK.

[Note]Note

After restarting PARTdataManager the created (or changed) preview images are displayed.

5.8.2.1.15.4.2.3.  Advanced " tab page

On the Advanced [Extended] tab page, the Log file and CSV filter dialog areas are only active by default if the Export files option is selected as the export mode [Export mode].

  • Log file

    Storage location of the text file in which the export process is logged.

    The default path entered points to your personal user directory. You can use Browse ... you can change the path.

Export mode: Export files -> "Advanced [Extended] " tab page

Export mode: Export files -> "Advanced [Extended] " tab page

When all settings have been made, please press OK.

[Note]Note

After restarting PARTdataManager, the created (or changed) preview images are displayed.




[21] Only in developer mode. Detailed information on setting the mode can be found under Section 1.7.4.3.3.1, “ Key "IsAdmin" - User mode ” in ENTERPRISE 3Dfindit (Professional) - Administration.