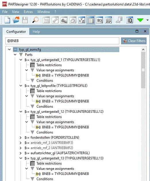
Now as of V12 you can trace in an assembly where a certain variable has been used and so quickly detect how deep dependencies are, which is a big advantage especially if subassemblies have been used.
In the Configurator docking, simply enter the desired expression into the input field. -> The entire structure is searched.
Matching rows are highlighted in yellow, regardless where exactly the match had been.
Just as well the variable may occur in conditions.


