At projects "project3.prj", "project5.prj", "project6.prj" and "project7.prj" project and standard number (NN) has been renamed, in addition directory and standard name (NB) is adjusted.
But even such complex changes are identified and assigned by the Update manager.
If projects or lines are missing in the new version, this can be recognized by an empty column under New dataset.
For projects
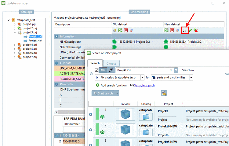
which could not be mapped or if a wrong project has been assigned, use
the search function Search project
and search for similar project name or
values.
Enter variables and values of the old dataset. If you know an order number which is shown in any column, you can also search with this.
Double-click on the desired search result.
-> The new project is displayed under Line mapping -> Assigned project.
-> The values are inserted under New dataset. (If you double-clicked on project level you possibly have to adjust the table line.)
Confirm the assignment by clicking on the green checkmark
.-> The respective confirmation message appears.
Furthermore a green checkmark is displayed in the index tree on the edited project line.
Another option to find the appropriate dataset is to open the new index tree in parallel to the old index tree and to search via the directory structure.
In clear cases you can directly assign another project via context menu command Change target project.
-> The dialog box Choose project is opened.
In the index tree, select the desired project and confirm by clicking on .
At project 3 mapping was possible although the project name changed. You can see the name of the old project in the index tree and the name of the new project under Line mapping -> Assigned project.





![[Tip]](https://webapi.partcommunity.com/service/help/latest/pages/jp/installation/doc/images/tip.png)
![[Note]](https://webapi.partcommunity.com/service/help/latest/pages/jp/installation/doc/images/note.png)


