Suppliers of lighting fixtures often provide definitions of light sources in the form of IES files (description of light in format defined by Illuminating Engineering Society), in order to support the illumination planning of rooms.
As of V11 SP7 the transfer of these definitions when exporting to Revit is supported.
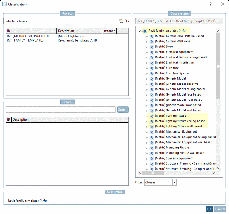
For this parts have to be classified accordingly in the Revit classification:
Make sure that you have a current Revit classification (if needed update via PARTadmin -> Catalog update -> Online)
In any case, select the root template Revit family templates (*.rft).
In addition, select one of these three templates: (Metric) lighting fixture, (Metric) lighting fixture ceiling based, (Metric) lighting fixture wall based.
For the attribute Family category enter the value "Lighting Fixtures".
For the attribute Family Photometric file, under Value, determine the path to *.ies file (storage location of .*ies file is a catalog directory of your choice, e.g. project directory).




