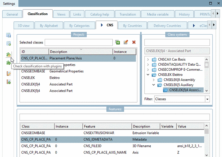
The correctness of classifications can be checked with the help of special plugins.
For launching
click on the button Check classification with plugins
.
-> The dialog Select plugin is opened.
Enable one or several plugins and start the process by clicking .
For example, with the plugin "Check Unique" you can check if there are duplicate instances for an attribute. In a fault case the result is displayed in the dialog QA-Check with correct fault description.
In the following you can find a detailed description of the plugin "Check attribute variables".



