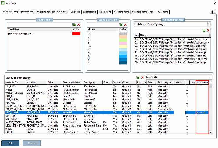
As of V12 the language can be explicitly determined for individual ERP fields, so that stemming[5] can successfully be used.
The entry in the field MAT_NAME is "Aluminiumlegierung".
Searching for the term "Aluminiumlegierung" will be successful in all languages.
In a German user interface also the split terms "Aluminium" or "Legierung" would be found because stemming is used.
In an English user interface these terms can only be found, if in the Language column the really used language is entered; otherwise stemming would not work.

