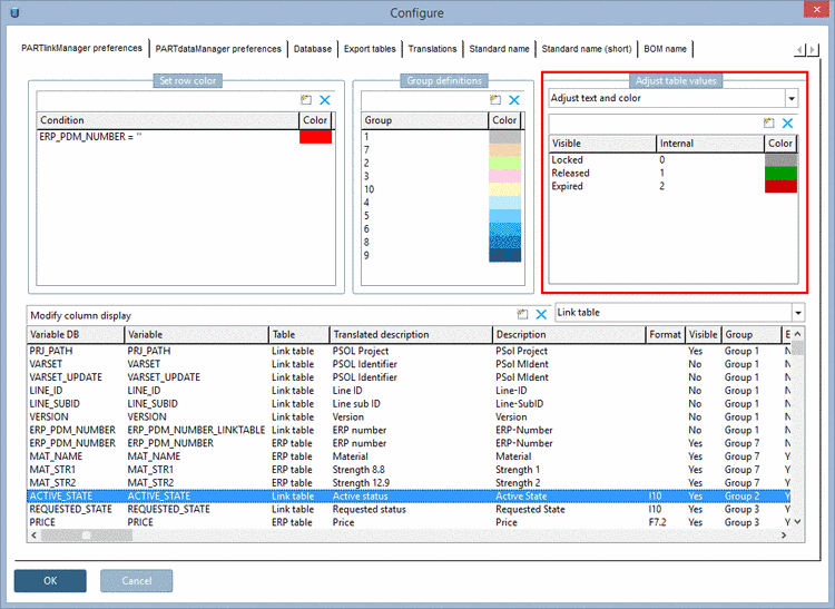
You can use the Match text and color [Adjust text and color] option to assign a text to internal values and determine the display color at the same time. The function is a mixture of the two previously mentioned.
The setting applies equally to PARTdataManager/3Dfindit and PARTlinkManager.
The setting is made in the configuration file
$CADENAS_SETUP/plinkcommon.cfg:
Block [MAPPING_<variable name>], key stands for the displayed text, first value stands for the internal value, next values stand for the color in RGB code.
[MAPPING_ACTIVE_STATE] Locked="0","255","0","0" Released="1","0","255","0" Expired="2","0","0","0"
The setting in the user interface is made in PARTlinkManager under Tools [Extras] menu -> Configure dialog window -> PARTlinkManager settings [PARTlinkManager preferences] tab -> Customize table values [Adjust table values] dialog area -> Customize [Adjust text] list field selection text [Adjust text]:


