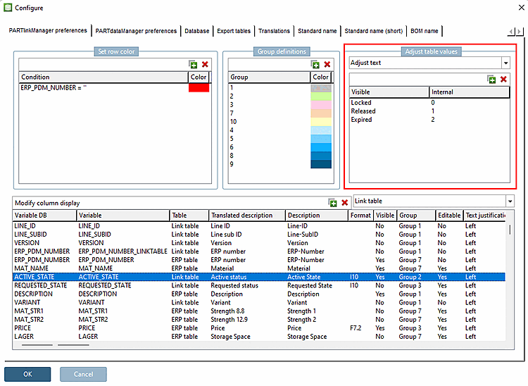
You can use the Customize text [Adjust text] option to determine which text is mapped to the internal values.
The setting applies equally to PARTdataManager/3Dfindit and PARTlinkManager.
The setting is made in the configuration file
$CADENAS_SETUP/plinkcommon.cfg:
Block [MAPPING_<variable name>], key name is the displayed text, value is the internal value.
[MAPPING_ACTIVE_STATE] Locked="0" Released="1" Expired="2"
The setting via the user interface is made under PARTlinkManager -> Extras menu -> Configure dialog window -> PARTlinkManager settings [PARTlinkManager preferences] tab -> Adjust table values dialog area -> Adjust [Adjust text] list field selection text [Adjust text]:



