Each folder and each project must have a preview image.
Bigger and smaller pictures are not valid or have to be converted / adjusted by catalog manufacturer. Previews with transparent background are not recommended and if they are used, they have to be checked in PARTcommunity.
For folders, always a file named "catalog.png" must be implemented.
The manufacturer's product photos are primarily to be integrated. If the manufacturer is unable to provide any images, preview images are derived from the previously created 3D models. See Section 5.8.2.1.15.4, “ Generate image data/preview images in batch run ”.
![]() | Note |
|---|---|
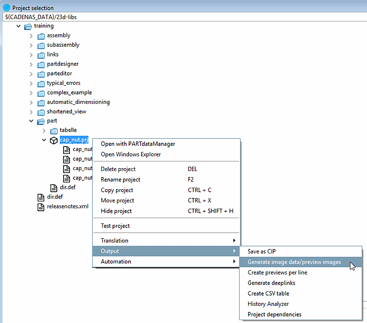
Preview images can also be generated per line ( PARTproject -> Project selection context menu -> Output -> Generate [Create previews per line] preview images per line). These then are combined in one single file. As an exception to the default size of 400x400 pixel, here, the size per single image is 150x150 pixel.
You can find more information on this under Section 5.8.2.1.15.5, “ Create previews per line ”. | |
Alternatively or additionally the customer can order Maxwell high-end rendering pictures (additional cost).
![]() | Note |
|---|---|
Please also note the Chapter 3, Guidelines / Most important - CADENAS Design Manual (CDM) . | |


![[Note]](https://webapi.partcommunity.com/service/help/latest/pages/jp/partwarehouse/doc/images/note.png)
