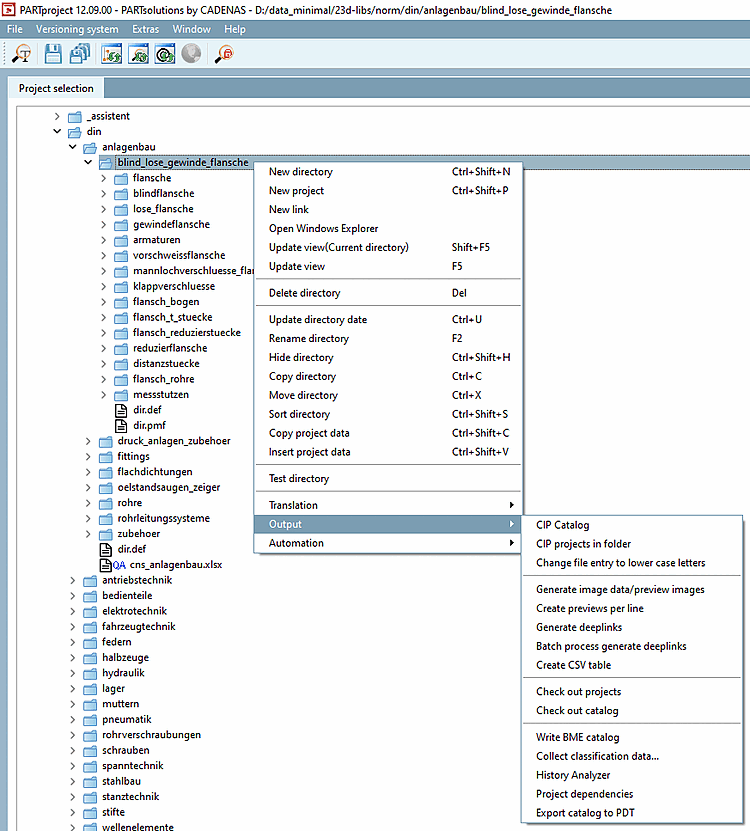
- 5.8.2.1.15.1. CIP catalog
- 5.8.2.1.15.2. Cip projects in directory
- 5.8.2.1.15.3. Change file information into lower case letters
- 5.8.2.1.15.4. Generate image data/preview images in batch run
- 5.8.2.1.15.5. Create previews per line
- 5.8.2.1.15.6. Generate deeplinks
- 5.8.2.1.15.7. Batch process generate deeplinks
- 5.8.2.1.15.8. Create CSV table
- 5.8.2.1.15.9. Check out projects
- 5.8.2.1.15.10. Check out catalog
- 5.8.2.1.15.11. Create HTML index
- 5.8.2.1.15.12. Write BME catalog
- 5.8.2.1.15.13. Collect classification data...
- 5.8.2.1.15.14. History analyzer
- 5.8.2.1.15.15. Project dependencies

![Context menu commands under "Output [Output] "](https://webapi.partcommunity.com/service/help/latest/pages/jp/partwarehouse/doc/resources/img/img_b562ed75542b4956b2bafdaba56a1a64.png)
![Context menu commands under "Output [Output]"](https://webapi.partcommunity.com/service/help/latest/pages/jp/partwarehouse/doc/resources/img/img_ec58d8be950640578fedf21a7eef4844.png)