Table: Context menu commands on dataset
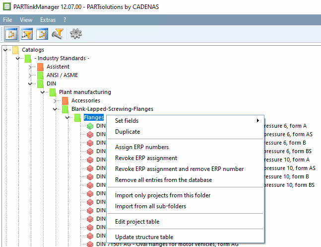
Duplicates the selected data record. ERP fields (not geometry data) can then be edited, e.g. with Set fields.
(only after selection of a dataset)
See Section 4.25.8.2.3, “ Edit variant ” and Section 4.25.8.2.4, “ Create variant ”.
Revoke ERP assignment and remove ERP number
Only selectable, if an ERP number has already been assigned before.
Catalog structure: Project in the directory tree with LinkDB link (green or yellow [if filter tree based on LinkDB entries [Filter tree based on LinkDB entries] function
enabled])
Duplicates the selected data record. ERP fields (not geometry data) can then be edited, e.g. with Set fields.
Revoke ERP assignment and remove ERP number
Only selectable, if a number has already been assigned before.
Catalog structure: Project in index tree without LinkDB link (red)
Catalog structure: Directory with at least one project with LinkDB link (green or yellow [if function Filter tree using LinkDB entries [Filter tree based on LinkDB entries]
activated])Duplicates the selected data record. ERP fields (not geometry data) can then be edited, e.g. with Set fields.
Catalog structure: Folder without project with LinkDB link (red)







