1.3.13.1.  Set remote connection: No component displayed

Check following points:

  • If you want to use the local AppServer, note the following setting:

    • Search with AppServer

    • Address of the server [Server address]: localhost

  • Is PARTapplicationServer running as a service?

    If you are working with a local PARTapplicationServer, start it in a console with parameter "-e".

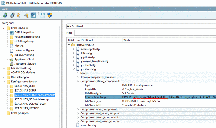
  • The string PartWareHouseService must be entered under %cadenas_setup% -> pappserver.cfg -> key Services.

  • Under %cadenas_setup%/partwarehouse -> configuration file pwserver.cfg there must be a correct entry in the key ConnectionString and the correct database driver must be installed.

    Example: "DRIVER={SQL_DRIVER={SQL Server Native Client 11.0};..."

    Example: "DRIVER={SQL_DRIVER={SQL Server Native Client 11.0};..."

    Example: "SQL Server Native Client 11.0"

    Example: "SQL Server Native Client 11.0"