The PDT format is designed for the structured transfer of product information. PDT stands for Product Data Template and was initially defined as a structure by the CIBSE (Chartered Institution of Building Services Engineers) in the UK. The carrier format of the information is usually Excel documents that are structured according to the PDT structure. CADENAS has mapped the structure of the available templates in a classification and offers the output / carrier format Excel as a file export. The prerequisite for this is a correspondingly classified catalog part. In the event that an eCAT project is not classified, a MASTER_TEMPLATE has been defined and is included in the software. The other product-specific templates are maintained and distributed via the classification.
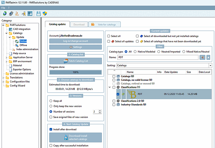
If required, install the classification via PARTadmin -> Catalog update -> Online
Templates: The templates are maintained via the classification. If either a part is not classified or the classification/templates are not available, the MASTER template is used and assigned minimal information (part number/manufacturer).
Call: Export menu [Export] -> Export to file [Export in file] -> Other [Others] -> PDT
There are no settings required or do not have any effect to the file export, since no geometry is transferred.
Target file [Destination file]: The output format is Excel (*.xlsx).



