With the help of plugins you can specifically assign classes and attributes to projects.
The following example shows the creation of the class "CNS_NAMED_AXIS" with its specific attributes.
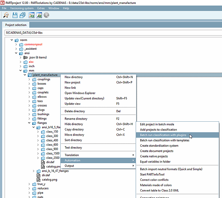
Under project selection, select the project to which the plugin shall be applied.
Click on the button
Edit classification with plugin.Select the desired plugin and confirm with .
(Currently only "CNS_AXIS_NAMED" exemplarily; can be enhanced depending on customer requirements.)
-> The dialog box Edit classification with plugin is opened.
This example is designed in such a way that under Action, it can be set if the class shall be added or removed and under Count, that the number of instances can be determined.
-> 10 instances of the class CNS_AXIS_NAMED have been created, each with its specific attributes).
On directory level, the plugin can also be executed via batch run.






