- 1.6.4.1. Tabbed page "General"
- 1.6.4.1.1. Dialog box for role selection - plinkgroups.cfg -> Block [Role name] -> Keys "DESC" and "IMAGE"
- 1.6.4.1.2. Preferred ranges - plinkgroups.cfg -> Block [Role_name] -> Key "PREFRANGE"
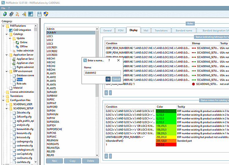
- 1.6.4.1.3. Display condition for parts selection - Colored catalog index - plinkgroups.cfg -> Block [Role_name] -> Key "CONDITIONTREE"
- 1.6.4.1.4. Viewing condition for table rows - plinkgroups.cfg -> Block [Role_name] -> Key "TABRESTRICTION"
- 1.6.4.1.5. Show table row but hide LinkDB content - plinkgroups.cfg -> [Role_name] -> Key "CONDITION"
- 1.6.4.1.6. Columns to be displayed - plinkgroups.cfg -> Block [Role_name] -> Key "VARSUSED / VARSHIDDEN"
- 1.6.4.1.7. Export condition - plinkgroups.cfg -> Block [Role_name] -> Key "EXPORTRESTRICTION"
- 1.6.4.1.8. Export information (tooltip) at status lights - plinkgroups.cfg -> Block [Role_name] -> Key "TOOLTIPTEXTEXPORTON" / "TOOLTIPTEXTEXPORTOFF"
- 1.6.4.1.9. Release certain directories for export - plinkgroups.cfg -> Block [Role_name] -> Key "EXPPRJTAB" / plinktemplates.cfg
- 1.6.4.1.10. Hide catalogs - plinkgroups.cfg -> Block [Role name] -> Key "HIDELIST"
- 1.6.4.2. Tabbed page "Menu"
- 1.6.4.3. Request ERP number per e-mail
- 1.6.4.4. Tabbed page "Translations"
Before the user-role concept can be carried out the roles must be configured.
[8]For training purposes when using PLDBDEMO link database, roles were already configured.
In the Category area click on Roles.
--> In the Roles area you can find a list of all previously configured roles.
The following concentrates on the above mentioned roles.
On the Roles page you can find the following tabs:
Configuration for conditions of export, row display, tree display, etc.
Configuration of activation status for individual buttons on the LinkDB toolbar
Configuration of the data for the Request ERP number per e-mail
dialog in PARTdataManagerTranslation for the Description of roles and the Tooltip displayed for exportable lines
Standard name, Standard name (short), BOM name
Role specific definition of the naming rule for file display
![[Note]](https://webapi.partcommunity.com/service/help/latest/pages/jp/partsolutions_user/doc/images/note.png)
Note In the PARTlinkManager identically named tabbed pages are available for a role comprehensive definition. Usually this is the best option.
The following sections describe the individual tabbed pages in detail.
[8] Roles are saved in the configuration file under %CADENAS%/setup/plinkgroups.cfg. (For special cases PLDBDEMO under %CADENAS%/setup_pldbdemo/plinkgroups.cfg)



![[Tip]](https://webapi.partcommunity.com/service/help/latest/pages/jp/partsolutions_user/doc/images/tip.png)