会社案内及び グループ企業の案内等
部品メーカー向け次世代型3Dビジュアル検索エンジン
製品及びソリューションのサポートページへはこちらから
facebookやtwitterソーシャルメディア等
製品・サービスについてのお問合せは こちらから
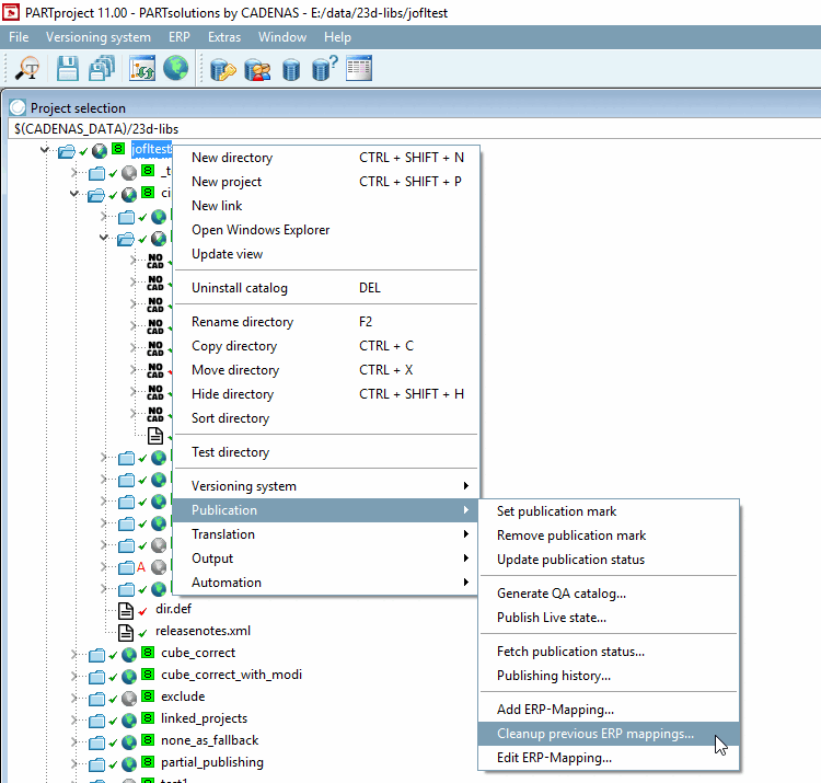
ERP mappings which are not required anymore they can be removed from the current work status by using the command Cleanup previous ERP mappings... (storing in mapping.json).
mapping.json
Cleanup ERP mappings