You can use the Match color [Adjust color] option to map internal values to different colors to be displayed.
The setting applies equally to PARTdataManager/3Dfindit and PARTlinkManager.
The setting is made in the configuration file
$CADENAS_SETUP/plinkcommon.cfg:
Block [MAPPING_<variable name>], key COLORCODE<NUMBER>, first internal value, then values for RGB code
[COLMAPPING_ACTIVE_STATE] COLORCODE0="0","255","0","0" COLORCODE1="1","0","255","0" COLORCODE2="2","0","0","0"
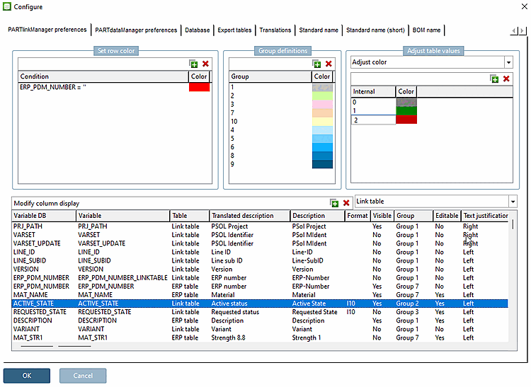
The setting in the user interface is made under PARTlinkManager -> Extras menu -> Configure dialog window -> PARTlinkManager settings [PARTlinkManager preferences] tab -> Adjust table values dialog area -> Adjust [Adjust color] list field selection color [Adjust color]:
Example for ACTIVE_STATE: The first values stand for "Locked [Locked] " (0), " Released " (1) and "Expired [Expired] " (2). The following values stand for the desired RGB code.

![Example for ACTIVE_STATE: The first values stand for "Locked [Locked] " (0), " Released " (1) and "Expired [Expired] " (2). The following values stand for the desired RGB code.](https://webapi.partcommunity.com/service/help/latest/pages/jp/partsolutions_user/doc/resources/img/img_8bbf0aeef8a14d0a9334136fc8cd851b.png)
