The following is valid for Vault 2022 & 2023
(Made tests in BINwin10x64_EN_VAULT_2023 - 10.13.18.44)
Inventor project files not only in main directory ("C:\CADDATA\VaultPrj2023"), also in subfolders.
Login from Inventor to Vault and/or autologin to Vault from Inventor:
After CAD generation the Vault save dialog will appear.
Therefore the cad file is not saved in the correct poolpath and the Vault api can not upload it.
Create a new Inventor environment:
New directory "C:\CADDATA2\VaultPrj23" with only one project "VaultNew" (will be explained later).
New directory "C:\CADDATA2\Vault23\LIBS\CADENAS" for the CADENAS pool path.
Create a new project for this environment.
Following addins are activated: PARTsolutions, Inventor Vault, Vault Data Standard.
Deactivate automatically login to Vault from Inventor.
Don't login to Vault from Inventor.
While you make your first export the data standard dialog will be appear.
Press "No", the api has already a connection to Vault.
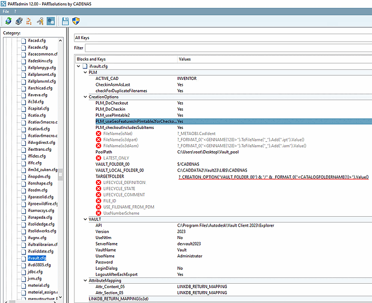
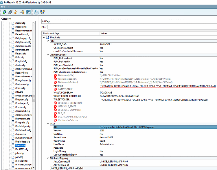
PoolPath=C:\Users\root\Desktop\Vault_pool
After the export the cad file is in the local pool path.
The iProperties of the export.
PoolPath=?_CREATION_OPTION("VAULT_LOCAL_FOLDER_00") & "/" & _FORMAT_0("<CATALOGFOLDERNAME(1)>")
.Value()
VAULT_LOCAL_FOLDER_00=C:\CADDATA2\Vault23\LIBS\CADENAS
Successfully exported to Vault
iProperties of the export and the cad file in the pool path
Vault Api functionality WORKSFORME
To avoid the save dialog from the Vault plugin and from Vault data standard plugin a new issue will be created.
Customer environment can be different. So export has to work with nearly all setting possibilities.
The Inventor + Vault environment in the VM BINwin10x64_EN_VAULT_2023 - 10.13.18.44 is ready for tests.
Please don't change any settings in Inventor or in Vault client!















