5.12.12.20.4. Preconditions
  • Up-to-date CNS classification (only concerns the classifying of parts)

    If needed - update the CNS classification via PARTadmin -> Catalog update -> Online.

    Catalog update -> Online

    Catalog update -> Online

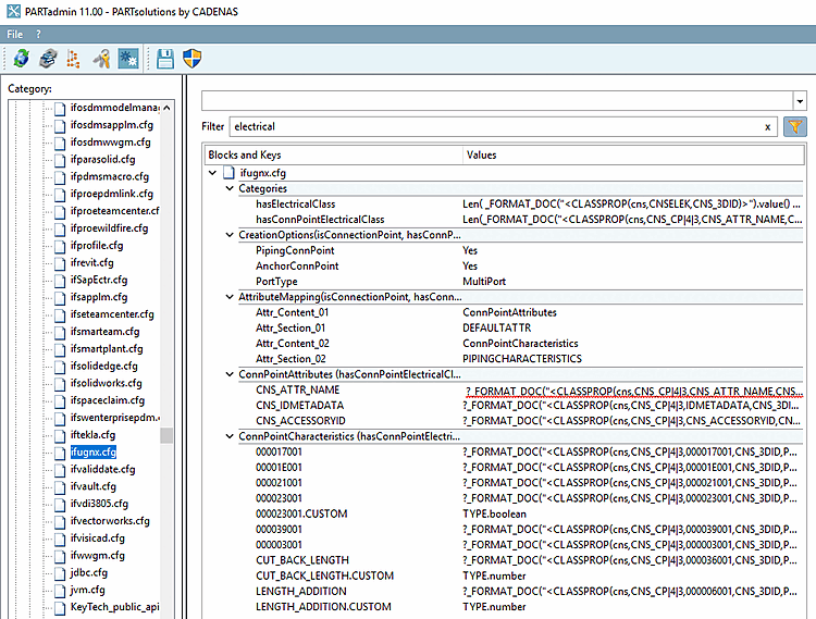
  • Corresponding keys in the configuration file ifugnx.cfg have to be activated. This are keys from the blocks with category "hasConnPointElectricalClass". In addition, in the block "Categories", the keys "hasElectricalClass" and "hasConnPointElectricalClass" have to be activated in particular. Possibly the latter two manually in the configuration file itself.

    ifugnx.cfg -> "electrical" keys

    ifugnx.cfg -> "electrical" keys

  • Functionality is given as of NX version >= 1847