The PDT format is designed for the structured transfer of product information. PDT stands for Product Data Template and has been initially specified as structure by the CIBSE (Chartered Institution of Building Services Engineers) in GB. Carrier format for information are normally Excel documents built up according to the PDT structure. CADENAS built up the structure of available templates in a classification and provides Excel as output / carrier format for the export. Precondition for this is a catalog part classified accordingly. For the case that an eCAT project is not classified, a MASTER_TEMPLATE contained in the software has been defined. Other product specific templates are maintained and distributed via classification.
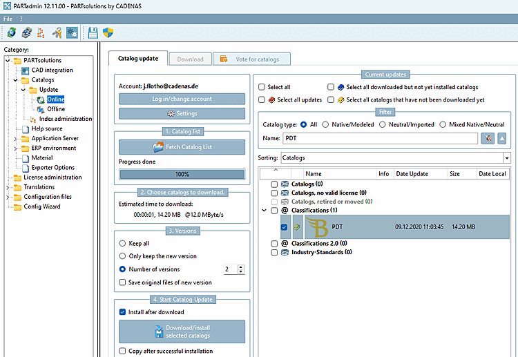
Install the classification via PARTadmin -> Catalog update -> Online
Templates: The templates are maintained via classification. If either a part is not classified or the classification / a template is not available, the MASTER template is pulled and provided with minimal information (part number / manufacturer).
Call: Export menu -> Export in file -> Others -> PDT
There are no settings required or do not have any effect to the file export, since no geometry is transferred.
Destination file: File format is Excel (*.xlsx).



