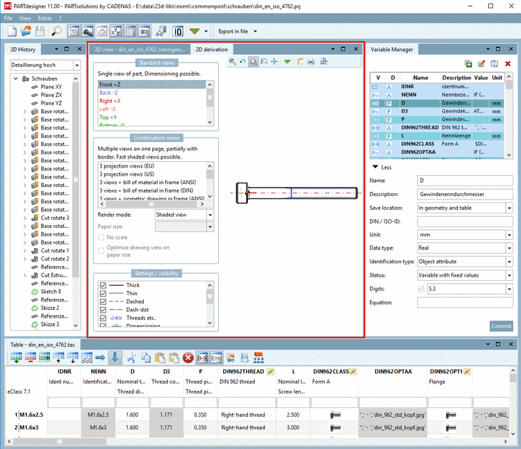
To display a solid body of the 3D view in 2D mode means to create a 2D derivation of it. Therefor you have to select the command
2D derivation. Either via toolbar
or via View menu.
-> The docking window 2D derivation is opened.
When selecting a view from Default views or from Combination views, it is displayed on the right.
![]() | Note |
|---|---|
The above figure shows all existing docking windows (working areas) as an overview. Normally you won't use all docking windows at the same time. Make your own user interface as desired.
| |
Details on 2D view in PARTdataManager can be found under Section 12.2, “ Create 2D derivation ”.


![[Note]](https://webapi.partcommunity.com/service/help/latest/pages/jp/partsolutions_admin/doc/images/note.png)






