会社案内及び グループ企業の案内等
部品メーカー向け次世代型3Dビジュアル検索エンジン
製品及びソリューションのサポートページへはこちらから
facebookやtwitterソーシャルメディア等
製品・サービスについてのお問合せは こちらから
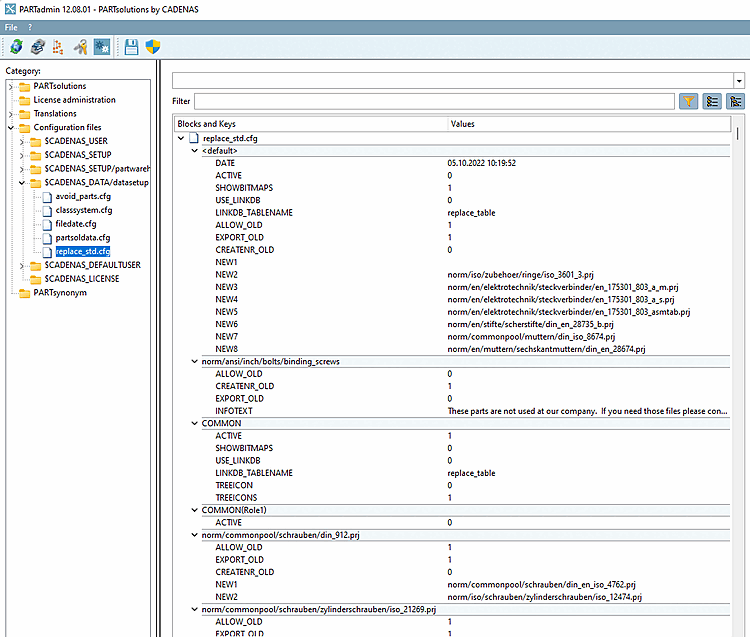
Settings in PARTadmin , under Category, make configuration files [Configuration files] → $CADENAS_DATA/datasetup → replace_std.cfg .
replace_std.cfg
If changes are made, 3Dfindit / PARTdataManager must be restarted.