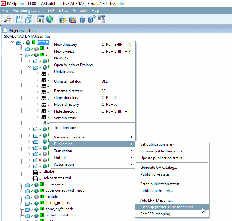
6.10.2.1.4.  Cleanup previous ERP mappings...

ERP mappings that are no longer required can be removed from the current work status (saved in ) using the command Clean up ERP mappings for older versions [Cleanup previous ERP mappings...]... command to remove them from the current work status (saved in mapping.json).

Cleanup ERP mappings

Cleanup ERP mappings