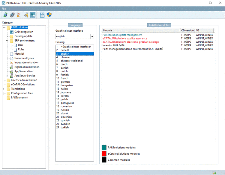
In the Installed modules window you receive a list of all installed modules which are separated by colors PARTsolutions (green) and eCATALOGsolutions (red). General modules are displayed in black. --> In the lower part of the window a short description of the respective tool shows up after selecting a row.

