The Create batch run deeplinks [Batch process generate deeplinks] function contains the same functionality as the Create deeplinks [Generate deeplinks] function. Detailed information can be found there.
Here, you have the additional option to choose individual directories and projects.
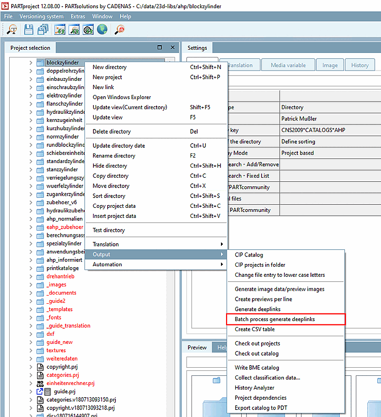
The call is made via the context menu command Output > Create batch run deeplinks [Batch process generate deeplinks].
-> The Create batch run deep links [Batch process generate deeplinks] dialog page opens.

![Context menu command Output > Create batch run deeplinks [Batch process generate deeplinks]](https://webapi.partcommunity.com/service/help/latest/pages/jp/partsolutions_admin/doc/resources/img/img_94335a4737794b6c885f1041a2304849.png)
