The two setting options Render Material [Render material] and Render Rotation [Render rotation] can be found on the General tabbed page in PARTproject.
You should define the render materials for the entire catalog at catalog level in advance, which will save you a lot of valuable time when assigning them later.
Clicking on the button at the end of the line of Manage render materials [Maintain render materials] opens the dialog box of the same name. You can find detailed information on this process in the sections Section 5.9.2.8.1.1, “Window render materials ” and Section 5.9.2.8.1.2, “ Edit material window for 3D preview ”.
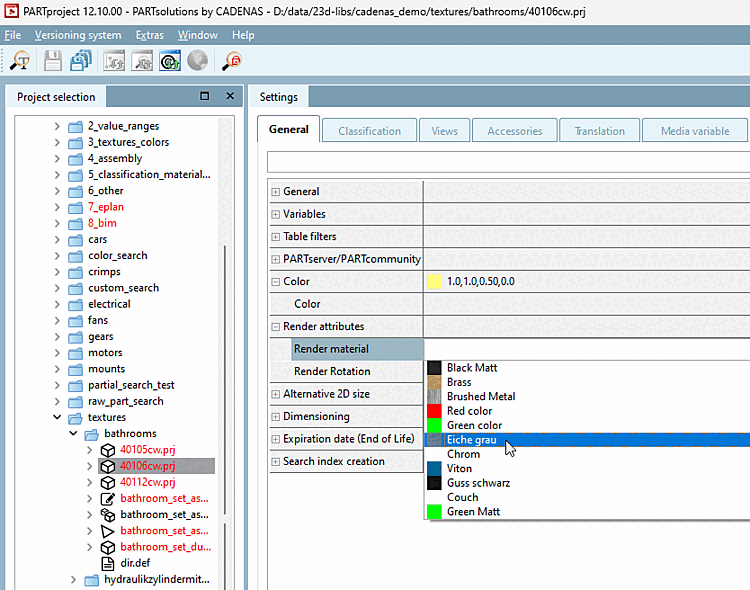
Once all render materials have been created, you can assign them to the project at project level using a list field. You will see the ID or name and a small preview image of the material in the list. You should read the following chapter carefully beforehand: Section 5.9.2.8.3, “Important settings ”.
In the chapter Section 5.9.2.8.4, “Detailed example of the Render Material function ”, you will find a detailed example of the entire process that you can use as a guide.

![[Important]](https://webapi.partcommunity.com/service/help/latest/pages/jp/partsolutions_admin/doc/images/important.png)
![Manage render materials [Maintain render materials] at catalog level](https://webapi.partcommunity.com/service/help/latest/pages/jp/partsolutions_admin/doc/resources/img/img_230aff38eea54208b47b138c24fdd91d.png)
