会社案内及び グループ企業の案内等
部品メーカー向け次世代型3Dビジュアル検索エンジン
製品及びソリューションのサポートページへはこちらから
facebookやtwitterソーシャルメディア等
製品・サービスについてのお問合せは こちらから
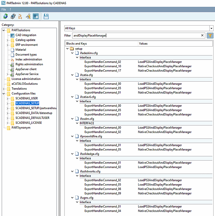
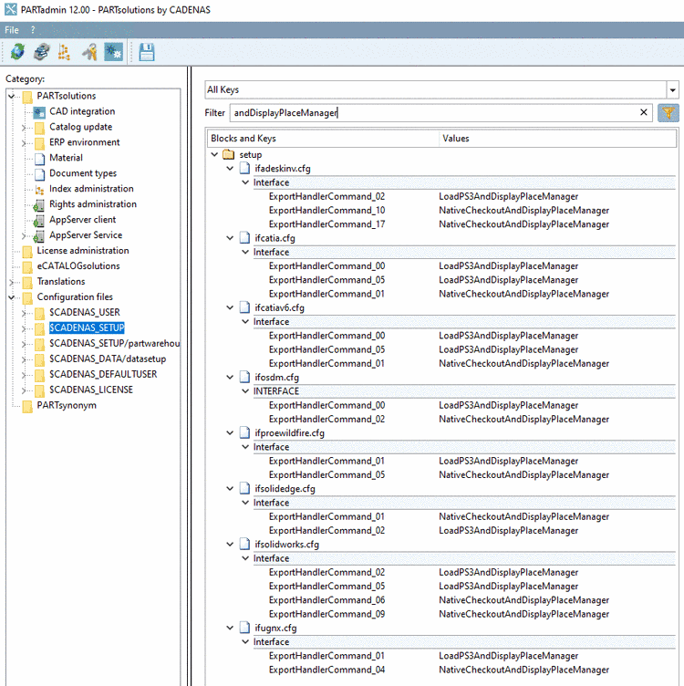
In order for the placement dialog not to be shown, do the following:
Replace all LoadXYZAndDisplayPlaceManager keys in the configuration file if<cadname>.cfg with LoadXYZAndPlace.
if<cadname>.cfg