If you want to use the local AppServer, note the following setting:
Is PARTapplicationServer running as a service?
If you are working with a local PARTapplicationServer, start it in a console with parameter "-e".
The string
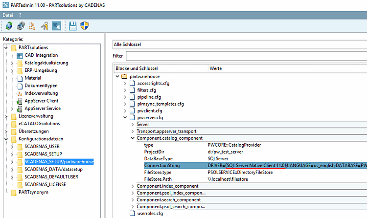
PartWareHouseServicemust be entered under%cadenas_setup%->pappserver.cfg-> keyServices.Under %cadenas_setup%/partwarehouse -> configuration file
pwserver.cfgthere must be a correct entry in the keyConnectionStringand the correct database driver must be installed.




