- 7.10.1. Create 2D derivation
- 7.10.1.1. Calling 2-D drafting
- 7.10.1.2. 2D view" dialog box
- 7.10.1.3. Context menu and buttons "" window
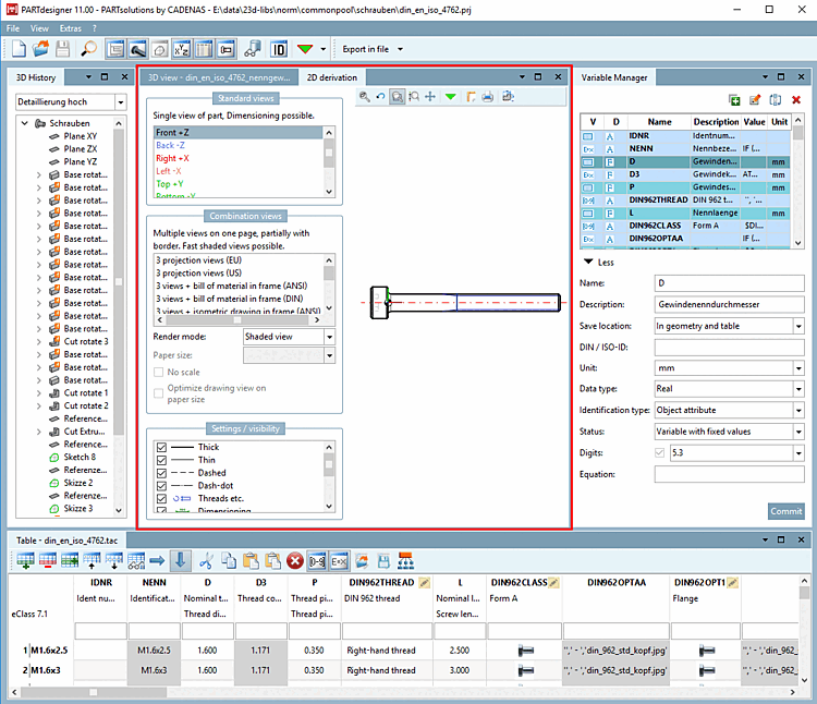
To display a solid from the 3D view in 2D mode or to create a 2D derivation of it, you must select the 2D derivation command. Either via the toolbar
or via the View menu [View].
-> The 2D derivation docking window opens.
If you select a view from the standard views [Default views] or from the combination views [Combination views], it is displayed to the right.
![]() | Note |
|---|---|
The figure above shows an overview of all available workspaces (docking windows). Normally you won't use all docking windows at the same time. Make your own user interface as desired.
| |


![[Note]](https://webapi.partcommunity.com/service/help/latest/pages/jp/installation_ecatalogsolutions/doc/images/note.png)
![Standard toolbar [Default]](https://webapi.partcommunity.com/service/help/latest/pages/jp/installation_ecatalogsolutions/doc/resources/img/img_312826784789454a84a7bcee9214cee1.png)





![View menu [View]](https://webapi.partcommunity.com/service/help/latest/pages/jp/installation_ecatalogsolutions/doc/resources/img/img_656de8b1994042e2bb2746ad554af48d.png)