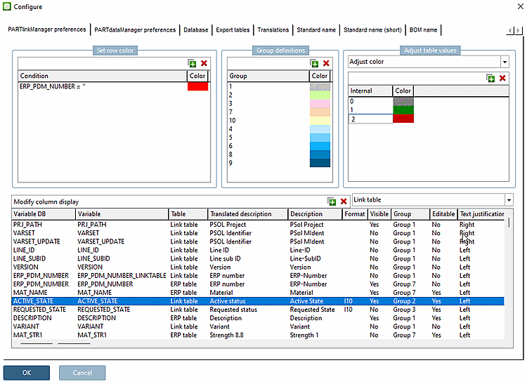
With the help of the option Adjust color you can set internal values to be displayed in different colors.
The setting applies for PARTdataManager and PARTlinkManager as well.
Setting in
configuration
file $CADENAS_SETUP/plinkcommon.cfg:
Block [MAPPING_<variable name>], key COLORCODE<NUMBER>, first internal value, then values for RGB code
[COLMAPPING_ACTIVE_STATE] COLORCODE0="0","255","0","0" COLORCODE1="1","0","255","0" COLORCODE2="2","0","0","0"
Setting in user interface under PARTlinkManager -> Extras menu -> Configure dialog box -> PARTlinkManager preferences tab -> Adjust table values -> Adjust color:
Exampe for ACTIVE_STATE: The first values stand for locked (0), released (1) und expired (2). The following values stand for the desired color in RGB code. The setting applies for PARTdataManager and PARTlinkManager as well.


