3.2.20.  Set Up Tag Cloud Exclusion

To ensure that the TagCloud search support function in the PARTdataManager only displays correct terms, it is necessary to manually exclude all irrelevant terms in the catalog beforehand.

There is a function for this in the PARTproject -> Catalog main folder -> General tab there is a function Exclude frequently used terms (TagCloud) [Hide frequently used terms (TagCloud)].

Before running the function it is necessary to update the full text search index.

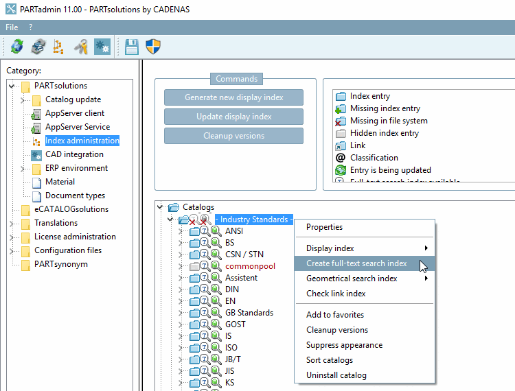
PARTadmin -> Category Index management [Index administration] -> Context menu Catalog main folder -> Create full text search index [Create full-text search index].

See Section 1.4.3.6.6.3, “Full text search index ” in ENTERPRISE 3Dfindit (Professional) - Administration.

It is then recommended to proceed according to the following principle:

  1. Sort frequency by clicking on the column header --> the highest amount to be on top

  2. Click on Select all [Mark all] at the bottom of the window so that all entries are initially selected.

  3. Then go through the list from the top to the bottom and make sure to include min. 30-50 items again by removing the checkmark.

    To be included

    • Descriptive names

    • Potential keywords

    Exclude the following:

    • Numbers

    • Insignificant number codes

    • Conjunctions and Adjectives

    • etc.

  4. This process has to be repeated with all available languages (menu top left in the window), At least always German and English must be set up.

  5. The result must then be visually checked again in the PARTdataManager visually checked again.