The classification of electrical parts according to eClass is mandatory.
Select the project to be classified.
On the tabbed page General, select the Classification (eClass 9.0) and open the respective dialog by clicking on .
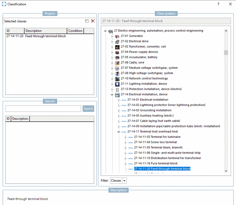
Select the correct device type (in this example a feed-through terminal block) and assign the class with a double-click. Confirm with .
-> The class is displayed on the tabbed page General.
Every device type has its set of attributes that need to be filled out. For this, under Attributes (eClass<Version number>), open the dialog box Class variables with a double-click on .
Now you will see all attributes related with the device. Enter the desired attribute values as fixed values or refer to a table variable (if there is an appropriate one).
The attributes are displayed on the tabbed page General.






