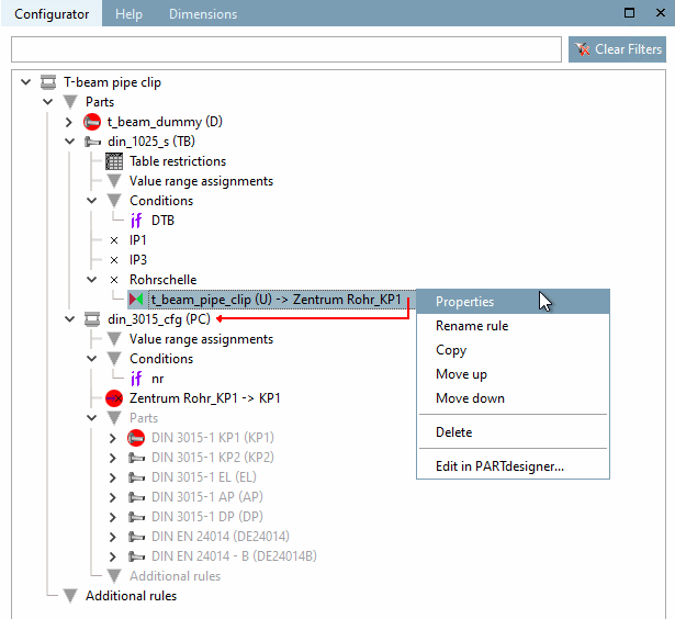
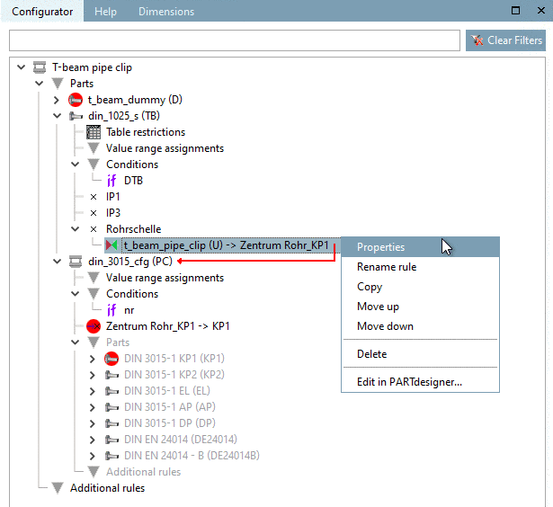
In the Rule properties dialog, you can ensure that the pipe clamp is correctly aligned.
Open the Properties [Rule properties] dialog for the [Rule properties] "Pipe clamp" connection point rule [Rule properties] again.
To do this, click on the Properties command in the context menu of the "Pipe clamp" rule in the Configurator docking window.
Following operations have to be performed:
Translation: "IF RS@S2 = 78 THEN RS@S2+RS@H1/2-75 ELSE RS@S2+RS@H1/2 ENDIF"
In order for the pipe clip to be correctly positioned - meaning with the base plate on the T-beam, it still has to be shifted by the thickness of the base plate "S2" and half a clip part "H1/2". (Beforehand for "S2" and "H1" shares had been set.)
-> Now the pipe clip is properly located on the T-beam.



