Up-to-date CNS classification (only concerns the classifying of parts)
If necessary, update the CNS classification via PARTadmin -> Catalog update -> Online.
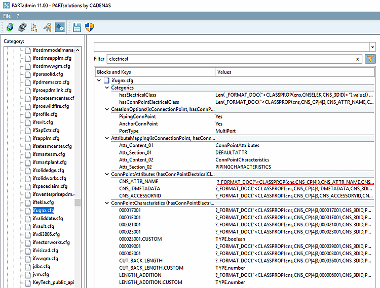
Corresponding keys in the configuration file
ifugnx.cfgmust be activated. These are keys from blocks with the category "hasConnPointElectricalClass". In addition, the keys "hasElectricalClass" and "hasConnPointElectricalClass" in particular must be activated in the "Categories" block. Activate the latter two manually in the configuration file if necessary.


