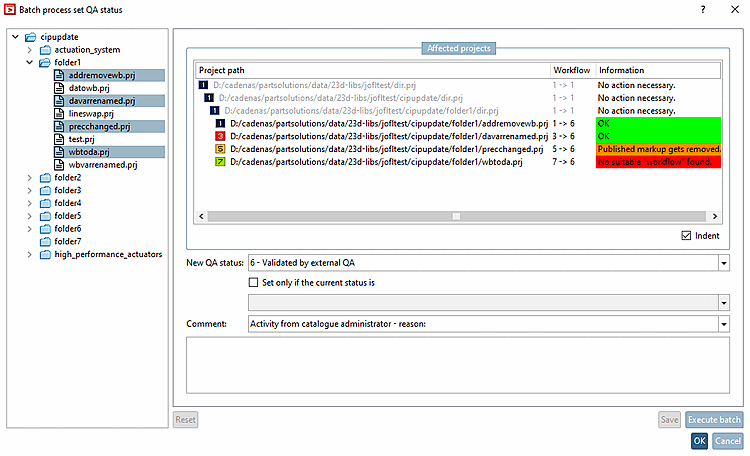
With V12 you have the option to adjust the QA state of several projects in one directory at the same time.
Call up the context menu command Set QA status -> Set batch run QA status [Batch process set QA status].
In the dialog box, on the left in the tree, select that projects and directories where you want the changes to be applied.
-> Immediately after each change to the selection, the display of the project path [Project path], workflow and information [Information] (and the respective background color) also changes. The display under Workflow results from the current and the new QA status, the display under Information also results from the special combination.
Indent: This option has no effect on functionality. If you deactivate it, the project paths are only displayed without indentation.
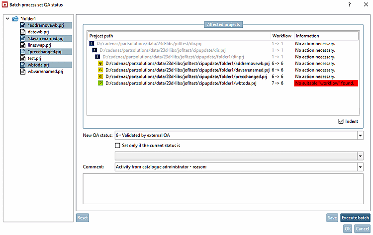
-> The QA state is adjusted accordingly.
-> The information is updated according to the new situation. Optionally, you can directly perform changes in the opened dialog again and execute further batch runs.




