![]() | Note |
|---|---|
The option Enable automatic login (plinkcommon.cfg -> Block [Login] -> Key "AUTOLOGIN") does not exist anymore. | |
An (automatic) login runs as follows:
At first there is a check if the user has been logged in once before. Information on this is stored in
$CADENAS_USER, intoken.db.If information about the last login can be found there, it will be taken.
Otherwise the application attempts to log in via Windows login, however, only if under Rights administration > User databases, the login method Windows is activated.
Otherwise a login dialog with the activated login methods is displayed.
Independently of this you can call the User authentication dialog from PARTdataManager / 3Dfindit anytime.
The key applications does not exist anymore. It has been removed, because more and more applications pull the SiteSetup via Appserver, so that is does not make sense to state single applications for this. Either a computer can directly access the directories (CADENAS_DATA, CADENAS_SETUP, CADENAS_SITESETUP, etc.) or not. Mostly only one (Admin) computer is required, in order to make settings or install catalogs. In this case it makes sense to deactivate the RemoteFilesystem, the RemoteIndex and the RemoteDatabase via Variable CADENAS_APPSERVER. The setting options (parameters) about CADENAS_APPSERVER are described in Section 4.22.3.3, “PARTsolutions Client”.
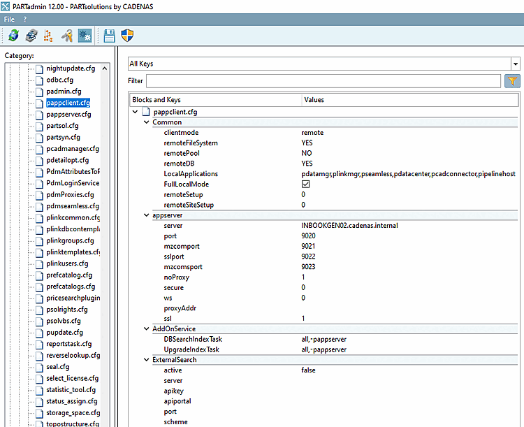
The evaluation of the pappclient.cfg runs as follows:
At first there is a check if a variable CADENAS_APPSERVER is set. If yes, then
pappclient.cfgis not evaluated, but all settings are taken from the variable CADENAS_APPSERVER.Then there is a check what should run via Appserver:
Differentiation between local mode and remote mode (key clientmode )
In the local mode the Appserver is started from the client, if it is not running. In this mode the key LocalApplications is evaluated. All applications stated there start or connect to AppServer. Also PARTadmin starts an AppServer. The applications use the AppServer for searching.
In local mode, PARTadmin always directly accesses the file system and the database. That means above settings are ignored.
In remote mode, all applications always access the AppServer.
If the client application runs on the same computer as the AppServer, the following rule applies:

![[Note]](https://webapi.partcommunity.com/service/help/latest/pages/jp/3dfindit/doc/images/note.png)





