The New ident number [new ident-no.] dialog box dialog box can be designed differently for different users and roles.
 dialog box can be designed differently for different users and roles.
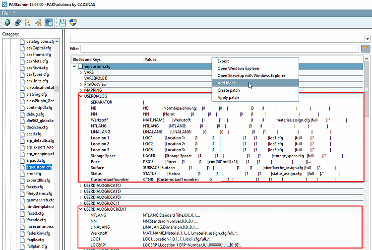
The dialog is set in the configuration file under    PARTadmin
    -> Konfigurationsdateien -> $CADENAS_SETUP ->
    erpcustom.cfg in the block USERDIALOG. The dialog can be specified for individual roles by appending the role name in brackets after the block name [in the figure below "USERDIALOG(LOCRED1)"].
In order to create a specified dialog, proceed as follows:
You can reproduce this example when using user "location" and the roles DUMMY (Administrator) and LOCRED1 (Berlin (Anzeige reduziert)).



