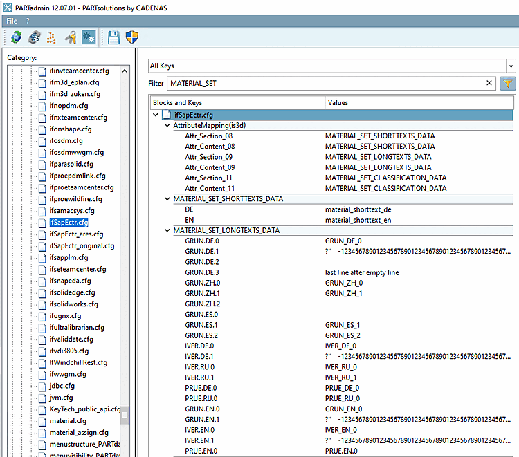
If you want to use material short and long texts, activate the additional function setMaterialShortAndLongTexts.
Then provide short and long text data in the attribute mapping section [MATERIAL_SET_SHORTTEXTS_DATA] und [MATERIAL_SET_LONGTEXTS_DATA].
If a document is selected, you will find the result for the material short text in SAP ECTR Desktop > specific document > Linked Objects and in the Object Browser > Structure Data > Linked Objects tab page.
If a material is selected, you will find the result for the material short text in SAP ECTR Desktop > Specific Document > Linked Objects and in Object Browser > Description.
Material long texts appear on the Basic Data Text (GRUN), Inspection Text (PRUE) and Internal Comment (IVER) tab pages.


![Sections [MATERIAL_SET_SHORTTEXTS_DATA] and [MATERIAL_SET_LONGTEXTS_DATA]](https://webapi.partcommunity.com/service/help/latest/pages/jp/3dfindit/doc/resources/img/img_e6fbd14a3e1f434e80c27f930db3c8d7.png)




